WARNING:
JavaScript is turned OFF. None of the links on this concept map will
work until it is reactivated.
If you need help turning JavaScript On, click here.
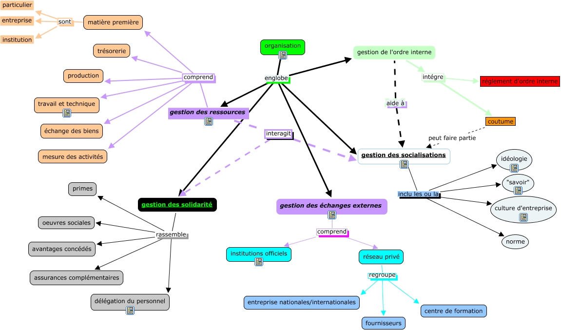
Cette carte de concepts créée avec IHMC CmapTools traite de: GODFROID ORG.11012011, réseau privé regroupe entreprise nationales/internationales, organisation englobe gestion de l'ordre interne, réseau privé regroupe fournisseurs, réseau privé regroupe centre de formation, gestion des ressources interagit gestion des socialisations, gestion des solidarité rassemble oeuvres sociales, gestion des échanges externes comprend institutions officiels, organisation englobe gestion des solidarité, gestion des ressources comprend trésorerie, gestion des solidarité rassemble primes, organisation englobe gestion des échanges externes, coutume peut faire partie gestion des socialisations, gestion des solidarité rassemble avantages concédés, gestion des socialisations inclu les ou la norme, matière première sont entreprise, gestion des ressources comprend échange des biens, gestion des ressources interagit gestion des solidarité, gestion des socialisations inclu les ou la culture d'entreprise, gestion de l'ordre interne intégre réglement d'ordre interne, gestion des ressources comprend production