WARNING:
JavaScript is turned OFF. None of the links on this concept map will
work until it is reactivated.
If you need help turning JavaScript On, click here.
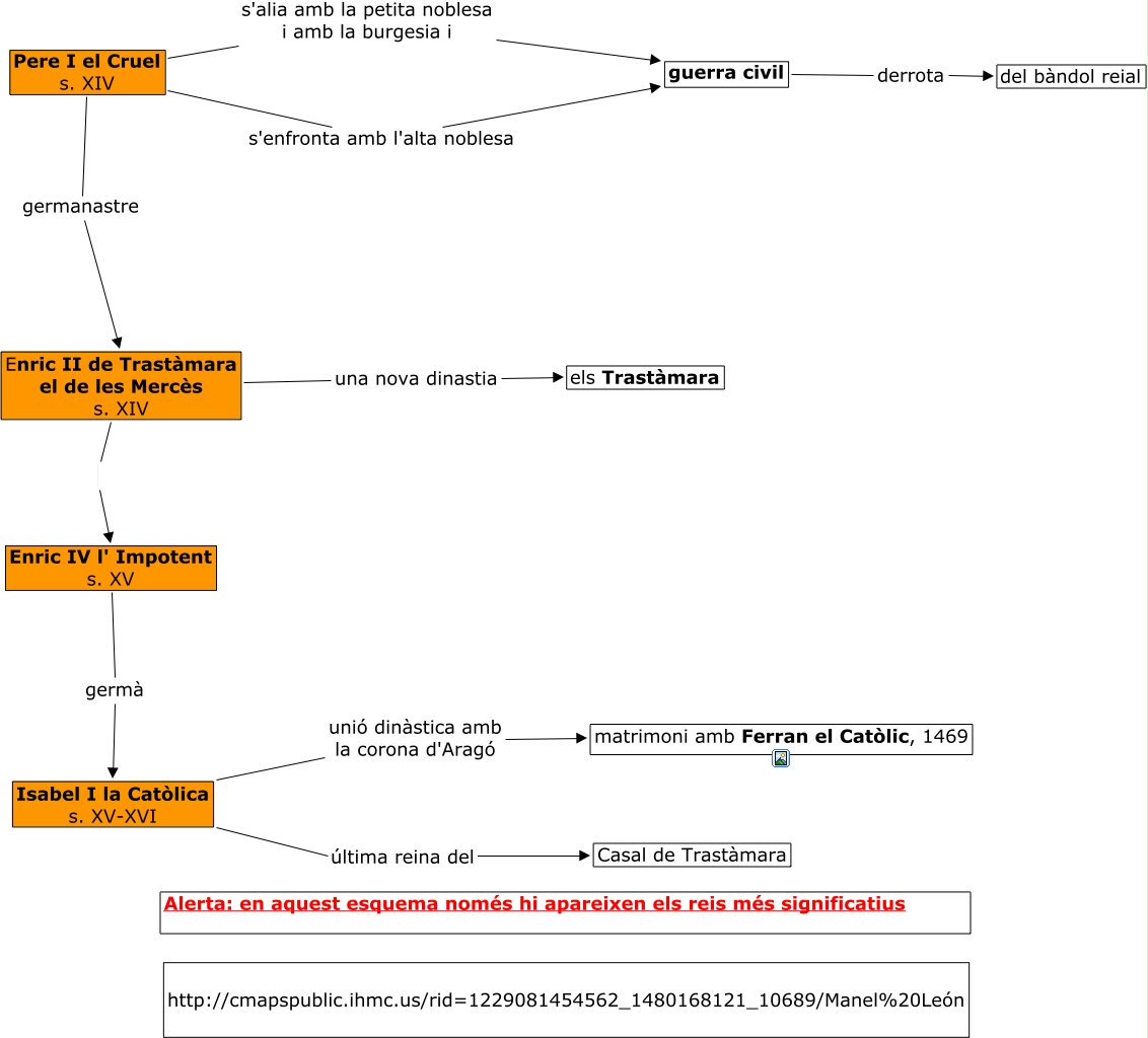
Aquest mapa conceptual conté informació relacionada amb: del regne d'astúries a la corona de castella II, Enric IV l' Impotent s. XV germà Isabel I la Catòlica s. XV-XVI, Pere I el Cruel s. XIV s'alia amb la petita noblesa i amb la burgesia i guerra civil, Isabel I la Catòlica s. XV-XVI última reina del Casal de Trastàmara, Enric II de Trastàmara el de les Mercès s. XIV una nova dinastia els Trastàmara, guerra civil derrota del bàndol reial, Enric II de Trastàmara el de les Mercès s. XIV Enric IV l' Impotent s. XV, Isabel I la Catòlica s. XV-XVI unió dinàstica amb la corona d'Aragó matrimoni amb Ferran el Catòlic, 1469, Pere I el Cruel s. XIV s'enfronta amb l'alta noblesa guerra civil, Pere I el Cruel s. XIV germanastre Enric II de Trastàmara el de les Mercès s. XIV