Warning:
JavaScript is turned OFF. None of the links on this page will work until it is reactivated.
If you need help turning JavaScript On, click here.
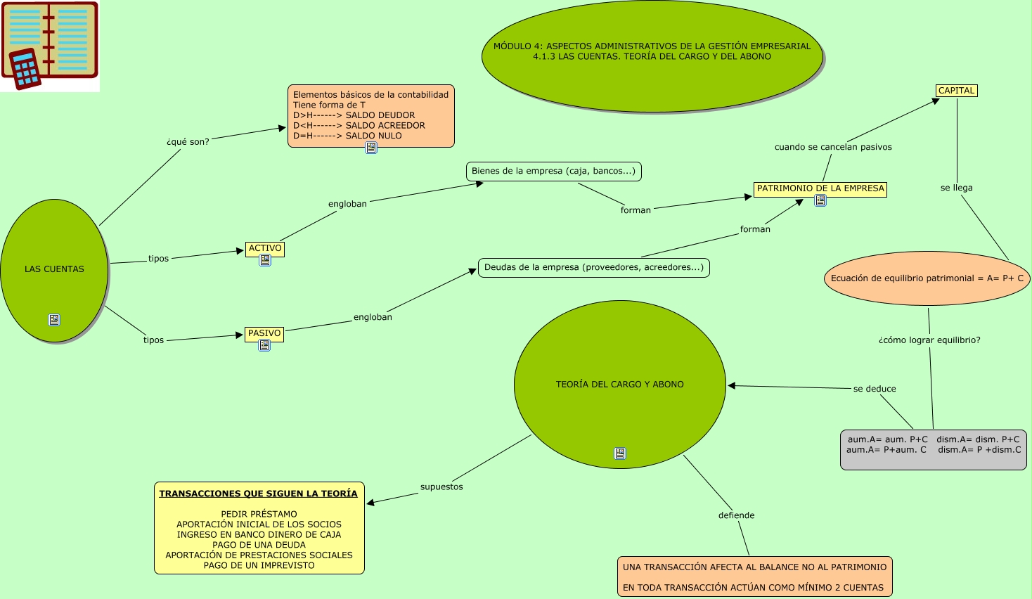
Este Cmap, tiene información relacionada con: las cuentas, LAS CUENTAS ¿qué son? Elementos básicos de la contabilidad Tiene forma de T D>H------> SALDO DEUDOR D<H------> SALDO ACREEDOR D=H------> SALDO NULO, aum.A= aum. P+C dism.A= dism. P+C aum.A= P+aum. C dism.A= P +dism.C se deduce TEORÍA DEL CARGO Y ABONO, CAPITAL se llega Ecuación de equilibrio patrimonial = A= P+ C, Bienes de la empresa (caja, bancos...) forman PATRIMONIO DE LA EMPRESA, LAS CUENTAS tipos ACTIVO, PATRIMONIO DE LA EMPRESA cuando se cancelan pasivos CAPITAL, Deudas de la empresa (proveedores, acreedores...) forman PATRIMONIO DE LA EMPRESA, LAS CUENTAS tipos PASIVO, TEORÍA DEL CARGO Y ABONO supuestos TRANSACCIONES QUE SIGUEN LA TEORÍA PEDIR PRÉSTAMO APORTACIÓN INICIAL DE LOS SOCIOS INGRESO EN BANCO DINERO DE CAJA PAGO DE UNA DEUDA APORTACIÓN DE PRESTACIONES SOCIALES PAGO DE UN IMPREVISTO, Ecuación de equilibrio patrimonial = A= P+ C ¿cómo lograr equilibrio? aum.A= aum. P+C dism.A= dism. P+C aum.A= P+aum. C dism.A= P +dism.C, PASIVO engloban Deudas de la empresa (proveedores, acreedores...), TEORÍA DEL CARGO Y ABONO defiende UNA TRANSACCIÓN AFECTA AL BALANCE NO AL PATRIMONIO EN TODA TRANSACCIÓN ACTÚAN COMO MÍNIMO 2 CUENTAS, ACTIVO engloban Bienes de la empresa (caja, bancos...)