WARNING:
JavaScript is turned OFF. None of the links on this concept map will
work until it is reactivated.
If you need help turning JavaScript On, click here.
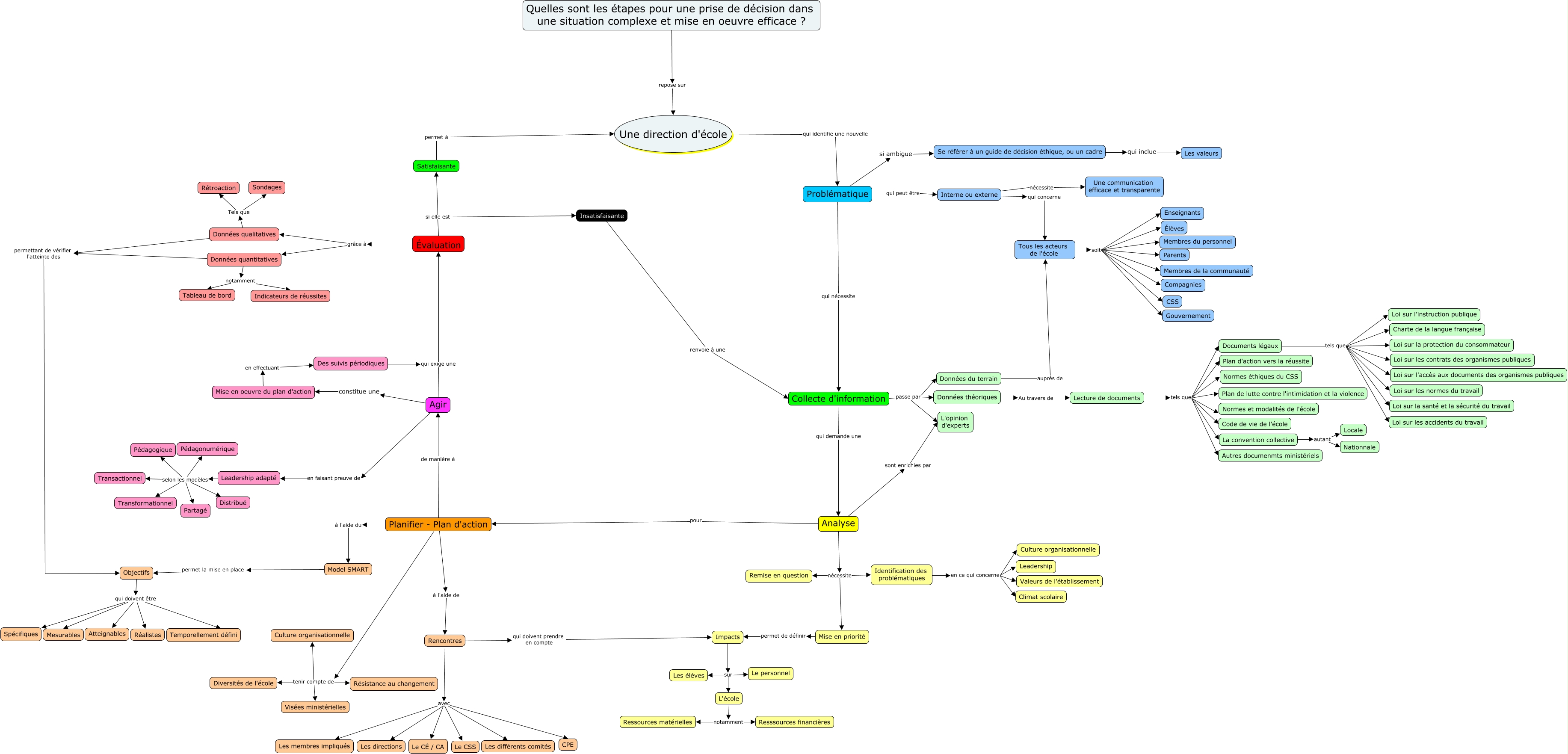
This Concept Map, created with IHMC CmapTools, has information related to: Carte FPE7010, Tous les acteurs de l'école soit CSS, Collecte d'information passe par Données du terrain, Leadership adapté selon les modèles Pédagonumérique, Mise en priorité permet de définir Impacts, Impacts sur L'école, Analyse pour Planifier - Plan d'action, Insatisfaisante renvoie à une Collecte d'information, Satisfaisante permet à Une direction d'école, Tous les acteurs de l'école soit Membres de la communauté, Données quantitatives notamment Indicateurs de réussites, Données théoriques Au travers de Lecture de documents, Leadership adapté selon les modèles Distribué, La convention collective autant Locale, Données du terrain auprès de Tous les acteurs de l'école, Rencontres avec CPE, Planifier - Plan d'action de manière à Agir, Lecture de documents tels que La convention collective, Documents légaux tels que Loi sur la santé et la sécurité du travail, Rencontres avec Le CSS, Problématique qui nécessite Collecte d'information