WARNING:
JavaScript is turned OFF. None of the links on this concept map will
work until it is reactivated.
If you need help turning JavaScript On, click here.
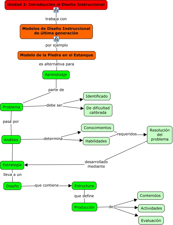
Este Cmap, tiene información relacionada con: 05. Piedra en el estanque, Problema pasa por Análisis, Aprendizaje parte de Problema, Resolución del problema desarrollado mediante Estrategia, Producción de Contenidos, Producción de Evaluación, Análisis determina Habilidades, Modelos de Diseño Instruccional de última generación por ejemplo Modelo de la Piedra en el Estanque, Producción de Actividades, Unidad 2: Introducción al Diseño Instruccional trabaja con Modelos de Diseño Instruccional de última generación, Diseño que contiene Estructura, Análisis ???? Estrategia, Conocimientos requeridos Resolución del problema, Análisis determina Conocimientos, Modelo de la Piedra en el Estanque es alternativa para Aprendizaje, Habilidades requeridos Resolución del problema, Estructura que define Producción, Estrategia lleva a un Diseño, Problema debe ser Identificado, Problema debe ser De dificultad calibrada