WARNING:
JavaScript is turned OFF. None of the links on this concept map will
work until it is reactivated.
If you need help turning JavaScript On, click here.
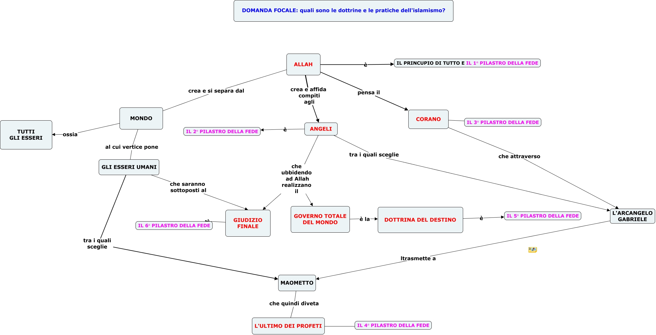
Questa Cmap, creata con IHMC CmapTools, contiene informazioni relative a: I SEI PILASTRI DELLA FEDE ISLAMICA, CORANO è IL 3° PILASTRO DELLA FEDE, L'ULTIMO DEI PROFETI è IL 4° PILASTRO DELLA FEDE, GLI ESSERI UMANI tra i quali sceglie MAOMETTO, ANGELI che ubbidendo ad Allah realizzano il GOVERNO TOTALE DEL MONDO, MAOMETTO che quindi diveta L'ULTIMO DEI PROFETI, DOTTRINA DEL DESTINO è IL 5° PILASTRO DELLA FEDE, GLI ESSERI UMANI che saranno sottoposti al GIUDIZIO FINALE, MONDO ossia TUTTI GLI ESSERI, MONDO al cui vertice pone GLI ESSERI UMANI, ANGELI che ubbidendo ad Allah realizzano il GIUDIZIO FINALE, ALLAH pensa il CORANO, ALLAH crea e affida compiti agli ANGELI, ANGELI tra i quali sceglie L'ARCANGELO GABRIELE, ALLAH crea e si separa dal MONDO, L'ARCANGELO GABRIELE ltrasmette a MAOMETTO, ANGELI è IL 2° PILASTRO DELLA FEDE, CORANO che attraverso L'ARCANGELO GABRIELE, ALLAH è IL PRINCUPIO DI TUTTO E IL 1° PILASTRO DELLA FEDE, GOVERNO TOTALE DEL MONDO è la DOTTRINA DEL DESTINO, GIUDIZIO FINALE è IL 6° PILASTRO DELLA FEDE