WARNING:
JavaScript is turned OFF. None of the links on this concept map will
work until it is reactivated.
If you need help turning JavaScript On, click here.
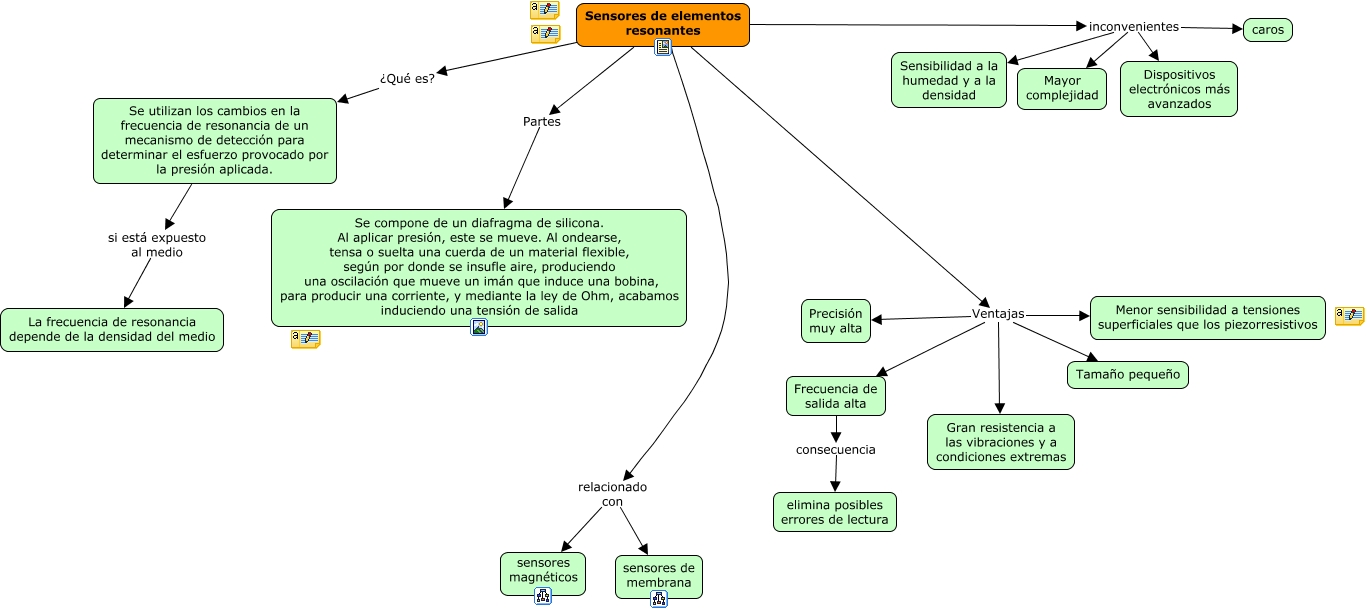
Este Cmap, tiene información relacionada con: 4.7. Sensores de elementos resonantes, Frecuencia de salida alta consecuencia elimina posibles errores de lectura, Sensores de elementos resonantes Ventajas Tamaño pequeño, Sensores de elementos resonantes Ventajas Gran resistencia a las vibraciones y a condiciones extremas, Sensores de elementos resonantes Ventajas Precisión muy alta, Sensores de elementos resonantes inconvenientes Sensibilidad a la humedad y a la densidad, Sensores de elementos resonantes inconvenientes caros, Sensores de elementos resonantes Ventajas Menor sensibilidad a tensiones superficiales que los piezorresistivos, Sensores de elementos resonantes inconvenientes Dispositivos electrónicos más avanzados, Sensores de elementos resonantes relacionado con sensores de membrana, Sensores de elementos resonantes ¿Qué es? Se utilizan los cambios en la frecuencia de resonancia de un mecanismo de detección para determinar el esfuerzo provocado por la presión aplicada., Sensores de elementos resonantes Ventajas Frecuencia de salida alta, Sensores de elementos resonantes Partes Se compone de un diafragma de silicona. Al aplicar presión, este se mueve. Al ondearse, tensa o suelta una cuerda de un material flexible, según por donde se insufle aire, produciendo una oscilación que mueve un imán que induce una bobina, para producir una corriente, y mediante la ley de Ohm, acabamos induciendo una tensión de salida, Sensores de elementos resonantes relacionado con sensores magnéticos, Se utilizan los cambios en la frecuencia de resonancia de un mecanismo de detección para determinar el esfuerzo provocado por la presión aplicada. si está expuesto al medio La frecuencia de resonancia depende de la densidad del medio, Sensores de elementos resonantes inconvenientes Mayor complejidad