WARNING:
JavaScript is turned OFF. None of the links on this concept map will
work until it is reactivated.
If you need help turning JavaScript On, click here.
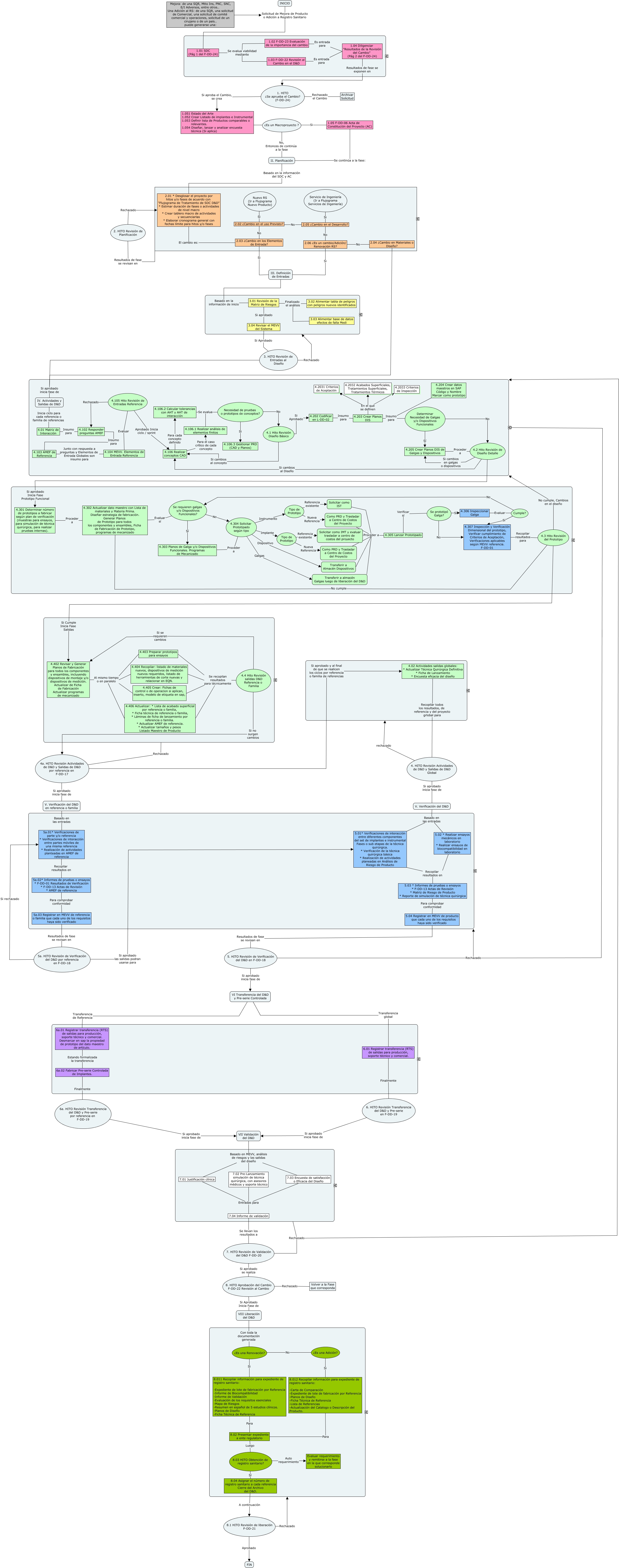
Este Cmap, tiene información relacionada con: Flujograma Proyecto Mejora D&D-04, Como PRD y Trasladar a Centro de Costos del Proyecto Proceder a 4.305 Lanzar Prototipado, Se requieren galgas y/o Dispositivos Funcionales? Sí 4.303 Planos de Galga y/o Dispositivos Funcionales. Programas de Mecanizado, 4.102 Responder preguntas AMEF Insumo para 4.103 AMEF de Referencia, 4.2 Hito Revisión de Diseño Detalle Si cambios al Diseño 4.106 Realizar conceptos CAD, 4.203 Crear Planos DIS En el que se definen 4.2031 Criterios de Aceptación, 4.105 Hito Revisión de Entradas Referencia Rechazado 4.102 Responder preguntas AMEF, 1.03 F-DD-22 Revisión al Cambio en el D&D Es entrada para 1.04 Diligenciar "Resultados de la Revisión del Cambio" (Pág 2 del F-DD-24), 4.203 Crear Planos DIS En el que se definen 4.2033 Criterios de Inspección, 2.05 ¿Cambio en el Desarrollo? No 2.06 ¿Es un cambio/Adición/ Renovación RS?, 1.05 F-DD-06 Acta de Constitución del Proyecto (AC) Si ¿Es un Macroproyecto ?, Solicitar como IST Proceder a 4.305 Lanzar Prototipado, 4.205 Crear Planos DIS de Galgas y Dispositivos Proceder a 4.2 Hito Revisión de Diseño Detalle, 2.06 ¿Es un cambio/Adición/ Renovación RS? Si III. Definición de Entradas, Se prototipó Galga? No 4.307 Inspección y Verificación Dimensional del prototipo, Verificar cumplimiento de Criterios de Aceptación, Verificaciones aplicables según MEVV referencia. F-DD-01, 1.02 F-DD-23 Evaluación de la importancia del cambio Es entrada para 1.04 Diligenciar "Resultados de la Revisión del Cambio" (Pág 2 del F-DD-24), 5. HITO Revisión de Verificación del D&D en F-DD-18 Rechazado Diseño Básico y de Detalle, 4.304 Solicitar Prototipado según tipo Dispositivo Transferir a Almacén Dispositivos, 8.1 HITO Revisión de liberación F-DD-21 Rechazado ????, 7.03 Encuesta de satisfacción o Eficacia del Diseño Entradas para 7.04 Informe de validación, 2.04 ¿Cambio en Materiales o Diseño? No 2.06 ¿Es un cambio/Adición/ Renovación RS?