WARNING:
JavaScript is turned OFF. None of the links on this concept map will
work until it is reactivated.
If you need help turning JavaScript On, click here.
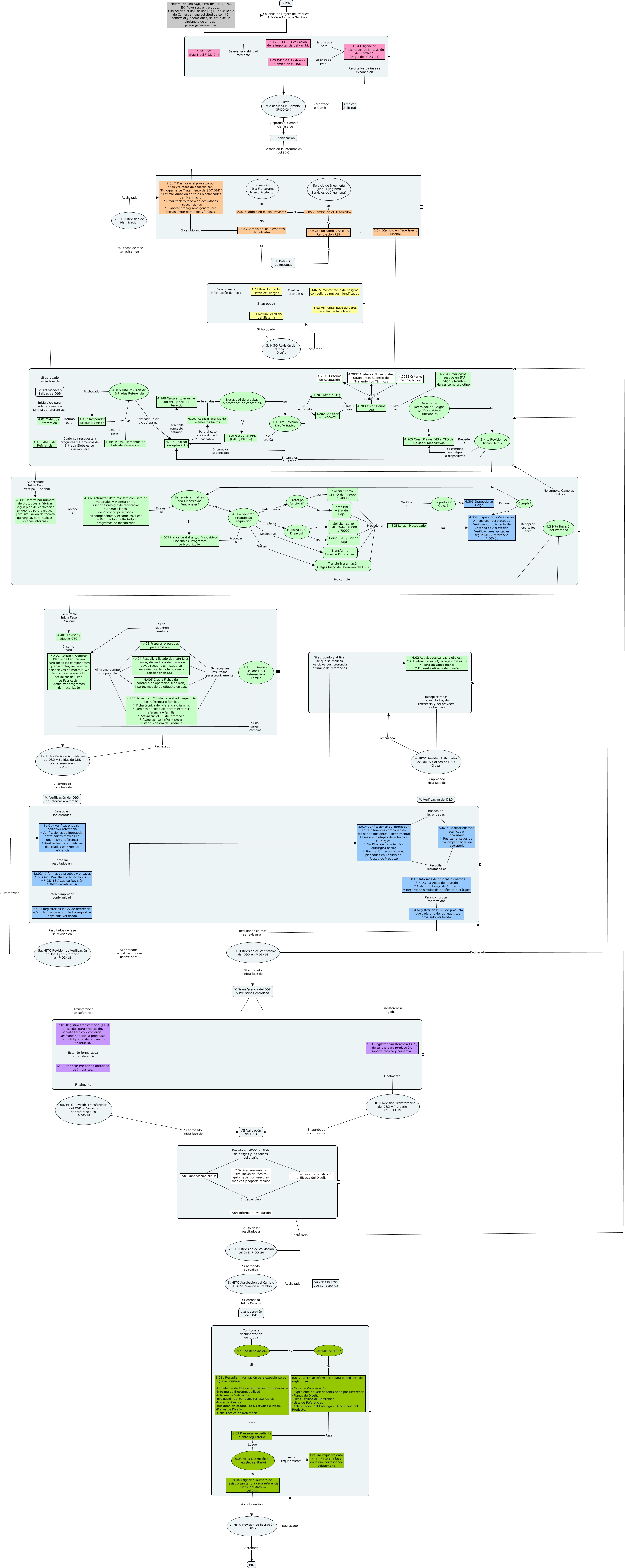
Este Cmap, tiene información relacionada con: Flujograma Proyecto Mejora D&D-01, 7. HITO Revisión de Validación del D&D F-DD-20 Rechazado Diseño Básico y de Detalle, 4.105 Hito Revisión de Entradas Referencia Aprobado Inicia ciclo / sprint 4.106 Realizar conceptos CAD, 8.011 Recopilar información para expediente de registro sanitario: -Expediente de lote de fabricación por Referencia -Informe de Biocompatibilidad -Informe de Validación -Evaluación de los requisitos esenciales -Mapa de Riesgos -Resumen en español de 5 estudios clínicos. -Planos de Diseño -Ficha Técnica de Referencia Para 8.02 Presentar expediente a ente regulatorio, 4a. HITO Revisión Actividades de D&D y Salidas de D&D por referencia en F-DD-17 Si aprobado y al final de que se realicen los ciclos por referencia o familia de referencias 4.02 Actividades salidas globales: * Actualizar Técnica Quirúrgica Definitiva * Ficha de Lanzamiento * Encuesta eficacia del diseño, 5a. HITO Revisión de Verificación del D&D por referencia en F-DD-18 Si aprobado las salidas podran usarse para 5.01* Verificaciones de interacción entre diferentes componentes del set de implantes e instrumental Fases o sub etapas de la técnica quirúrgica. * Verificación de la técnica quirúrgica básica * Realización de actividades planeadas en Análisis de Riesgo de Producto, Mejora: de una SQR, Mtto Ins, PNC, SNC, E/I Adversos, entre otros.. Una Adición al RS: de una SQR, una solicitud de Comercial, una solicitud de comité comercial y operaciones, solicitud de un cirujano o de un país.. puede generarse una: Solicitud de Mejora de Producto o Adición a Registro Sanitario 1.01 SDC (Pág 1 del F-DD-24), 4.205 Crear Planos DIS y CTQ de Galgas y Dispositivos Proceder a 4.2 Hito Revisión de Diseño Detalle, 9. HITO Revisión de liberación F-DD-21 Aprobado FIN, 2.03 ¿Cambio en los Elementos de Entrada? Si III. Definición de Entradas, 2.06 ¿Es un cambio/Adición/ Renovación RS? Si III. Definición de Entradas, VII Validación del D&D Basado en MEVV, análisis de riesgos y las salidas del diseño 7.01 Justificación clínica, 4.3 Hito Revisión del Prototipo Si Cumple Inicia Fase Salidas 4.401 Revisar y ajustar CTQ, 1.01 SDC (Pág 1 del F-DD-24) Se evalua viabilidad mediante 1.02 F-DD-23 Evaluación de la importancia del cambio, Muestra para Ensayos? Sí Solicitar como IMT, Orden 45000 a 70000, 7.01 Justificación clínica Entradas para 7.04 Informe de validación, 8.03 HITO Obtención de registro sanitario? Sí 8.04 Asignar el número de registro sanitario a cada referencia Cierre del Archivo del D&D., 4.304 Solicitar Prototipado según tipo Galgas Transferir a almacén Galgas luego de liberación del D&D, 1.02 F-DD-23 Evaluación de la importancia del cambio Es entrada para 1.04 Diligenciar "Resultados de la Revisión del Cambio" (Pág 2 del F-DD-24), 8.03 HITO Obtención de registro sanitario? Auto requerimiento Evaluar requerimiento y remitirse a la fase en la que corresponde solucionarlo, 5a.02* Informes de pruebas o ensayos * F-DD-01 Resultados de Verificación * F-DD-13 Actas de Revisión * AMEF de referencia Para comprobar conformidad 5a.03 Registrar en MEVV de referencia o familia que cada uno de los requisitos haya sido verificado