WARNING:
JavaScript is turned OFF. None of the links on this concept map will
work until it is reactivated.
If you need help turning JavaScript On, click here.
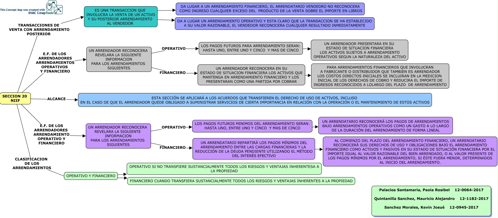
Este Cmap, tiene información relacionada con: NIIF, UN ARRENDADOR RECONOCERA REVELARA LA SIGUIENTE INFORMACION PARA LOS ARRENDAMIENTOS SIGUIENTES FINANCIERO UN ARRENDADOR RECONOCERA EN SU ESTADO DE SITUACION FINANCIERA LOS ACTIVOS QUE MANTENGA EN ARRENDAMIENTO FINANCIERO Y LOS PRESENTARAN COMO UNA PARTIDA POR COBRAR, ES UNA TRANSACCION QUE INVOLUCRA LA VENTA DE UN ACTIVO Y SU POSTERIOR ARRENDAMIENTO AL VENDEDOR ???? DA A LUGAR UN ARRENDAMIENTO OPERATIVO Y ESTA CLARO QUE LA TRANSACCION SE HA ESTABLECIDO A SU VALOR RAZONABLE, EL VENDEDOR RECONOCERA CUALQUIER RESULTADO INMEDIATAMENTE, LOS PAGOS FUTUROS PARA ARRENDAMIENTO SERAN: HASTA UNO, ENTRE UNO Y CINCO Y MAS DE CINCO ???? UN ARRENDADOR PRESENTARA EN SU ESTADO DE SITUACION FINANCIERA LOS ACTIVOS SUJETOS A ARRENDAMIENTO OPERATIVOS SEGUN LA NATURALEZA DEL ACTIVO, OPERATIVO Y FINANCIERO ???? FINANCIERO CUANDO TRANSFIERA SUSTANCIALMENTE TODOS LOS RIESGOS Y VENTAJAS INHERENTES A LA PROPIEDAD, UN ARRENDADOR RECONOCERA REVELARA LA SIGUIENTE INFORMACION PARA LOS ARRENDAMIENTOS SIGUIENTES OPERATIVO LOS PAGOS FUTUROS MINIMOS DEL ARRENDAMIENTO SERAN: HASTA UNO, ENTRE UNO Y CINCO Y MAS DE CINCO, ES UNA TRANSACCION QUE INVOLUCRA LA VENTA DE UN ACTIVO Y SU POSTERIOR ARRENDAMIENTO AL VENDEDOR ???? DA LUGAR A UN ARRENDAMIENTO FINANCIERO, EL ARRENDATARIO VENDEDRO NO RECONOCERA COMO INGRESO CUALQUIER EXCESO DEL PRODUCTO DE LA VENTA SOBRE EL IMPORTE EN LIBROS, SECCION 20 NIIF E.F. DE LOS ARRENDADORES ARRENDAMIENTOS OPERATIVOS Y FINANCIERO UN ARRENDADOR RECONOCERA REVELARA LA SIGUIENTE INFORMACION PARA LOS ARRENDAMIENTOS SIGUIENTES, UN ARRENDATARIO REPARTIRÁ LOS PAGOS MÍNIMOS DEL ARRENDAMIENTO ENTRE LAS CARGAS FINANCIERAS Y LA REDUCCIÓN DE LA DEUDA PENDIENTE UTILIZANDO EL MÉTODO DEL INTERÉS EFECTIVO ???? AL COMIENZO DEL PLAZO DEL ARRENDAMIENTO FINANCIERO, UN ARRENDATARIO RECONOCERÁ SUS DERECHOS DE USO Y OBLIGACIONES BAJO EL ARRENDAMIENTO FINANCIERO COMO ACTIVOS Y PASIVOS EN SU ESTADO DE SITUACIÓN FINANCIERA POR EL IMPORTE IGUAL AL VALOR RAZONABLE DEL BIEN ARRENDADO, O AL VALOR PRESENTE DE LOS PAGOS MÍNIMOS POR EL ARRENDAMIENTO, SI ÉSTE FUERA MENOR, DETERMINADOS AL INICIO DEL ARRENDAMIENTO., OPERATIVO Y FINANCIERO ???? OPERATIVO SI NO TRANSFIERE SUSTANCIALMENTE TODOS LOS RIESGOS Y VENTAJAS INHERENTESA A LA PROPIEDAD, SECCION 20 NIIF ALCANCE ESTA SECCIÓN SE APLICARÁ A LOS ACUERDOS QUE TRANSFIEREN EL DERECHO DE USO DE ACTIVOS, INCLUSO EN EL CASO DE QUE EL ARRENDADOR QUEDE OBLIGADO A SUMINISTRAR SERVICIOS DE CIERTA IMPORTANCIA EN RELACIÓN CON LA OPERACIÓN O EL MANTENIMIENTO DE ESTOS ACTIVOS, SECCION 20 NIIF E.F. DE LOS ARRENDADORES ARRENDAMIENTO OPERATIVO Y FINANCIERO UN ARRENDADOR RECONOCERA REVELARA LA SIGUIENTE INFORMACION PARA LOS ARRENDAMIENTOS SIGUIENTES, LOS PAGOS FUTUROS MINIMOS DEL ARRENDAMIENTO SERAN: HASTA UNO, ENTRE UNO Y CINCO Y MAS DE CINCO ???? UN ARRENDATARIO RECONOCERÁ LOS PAGOS DE ARRENDAMIENTOS BAJO ARRENDAMIENTOS OPERATIVOS COMO UN GASTO A LO LARGO DE LA DURACIÓN DEL ARRENDAMIENTO DE FORMA LINEAL, UN ARRENDADOR RECONOCERA EN SU ESTADO DE SITUACION FINANCIERA LOS ACTIVOS QUE MANTENGA EN ARRENDAMIENTO FINANCIERO Y LOS PRESENTARAN COMO UNA PARTIDA POR COBRAR ???? PARA ARRENDAMIENTOS FINANCIEROS QUE INVOLUCRAN A FABRICANTE O DISTRIBUIDOR QUE TAMBIEN ES ARRENDADOR LOS COSTOS DIRECTOS INICIALES SE INCLUIRAN EN LA MEDICION INICIAL DE LOS DERECHOS DE COBRO Y REDUCIRA EL IMPORTE DE INGRESOS RECONOCIDOS A LOLARGO DEL PLAZO DE ARRENDAMIENTO, SECCION 20 NIIF CLASIFICACION DE LOS ARRENDAMIENTOS OPERATIVO Y FINANCIERO, UN ARRENDADOR RECONOCERA REVELARA LA SIGUIENTE INFORMACION PARA LOS ARRENDAMIENTOS SIGUIENTES OPERATIVO LOS PAGOS FUTUROS PARA ARRENDAMIENTO SERAN: HASTA UNO, ENTRE UNO Y CINCO Y MAS DE CINCO, SECCION 20 NIIF TRANSACCIONES DE VENTA CON ARRENDAMIENTO POSTERIOR ES UNA TRANSACCION QUE INVOLUCRA LA VENTA DE UN ACTIVO Y SU POSTERIOR ARRENDAMIENTO AL VENDEDOR, UN ARRENDADOR RECONOCERA REVELARA LA SIGUIENTE INFORMACION PARA LOS ARRENDAMIENTOS SIGUIENTES FINANCIERO UN ARRENDATARIO REPARTIRÁ LOS PAGOS MÍNIMOS DEL ARRENDAMIENTO ENTRE LAS CARGAS FINANCIERAS Y LA REDUCCIÓN DE LA DEUDA PENDIENTE UTILIZANDO EL MÉTODO DEL INTERÉS EFECTIVO