WARNING:
JavaScript is turned OFF. None of the links on this concept map will
work until it is reactivated.
If you need help turning JavaScript On, click here.
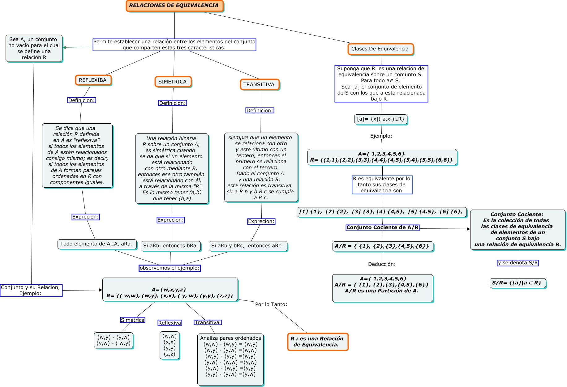
Este Cmap, tiene información relacionada con: relacion de equivalente final, A={w,x,y,z} R= {( w,w), (w,y), (x,x), ( y, w), (y,y), (z,z)} Por lo Tanto: R : es una Relación de Equivalencia., TRANSITIVA Definicion: siempre que un elemento se relaciona con otro y este último con un tercero, entonces el primero se relaciona con el tercero. Dado el conjunto A y una relación R, esta relación es transitiva si: a R b y b R c se cumple a R c., REFLEXIBA Definicion: Se dice que una relación R definida en A es “reflexiva” si todos los elementos de A están relacionados consigo mismo; es decir, si todos los elementos de A forman parejas ordenadas en R con componentes iguales., Todo elemento de A∈A, aRa. observemos el ejemplo: A={w,x,y,z} R= {( w,w), (w,y), (x,x), ( y, w), (y,y), (z,z)}, Se dice que una relación R definida en A es “reflexiva” si todos los elementos de A están relacionados consigo mismo; es decir, si todos los elementos de A forman parejas ordenadas en R con componentes iguales. Exprecion: Todo elemento de A∈A, aRa., SIMETRICA Definicion: Una relación binaria R sobre un conjunto A, es simétrica cuando se da que si un elemento está relacionado con otro mediante R, entonces ese otro también está relacionado con él, a través de la misma "R". Es lo mismo tener (a,b) que tener (b,a), Si aRb y bRc, entonces aRc. observemos el ejemplo: A={w,x,y,z} R= {( w,w), (w,y), (x,x), ( y, w), (y,y), (z,z)}, Si aRb, entonces bRa. observemos el ejemplo: A={w,x,y,z} R= {( w,w), (w,y), (x,x), ( y, w), (y,y), (z,z)}, A/R = { {1}, {2},{3},{4,5},{6}} Deducción: A={ 1,2,3,4,5,6} A/R = { {1}, {2},{3},{4,5},{6}} A/R es una Partición de A., A={ 1,2,3,4,5,6} R= {(1,1),(2,2),(3,3),(4,4),(4,5),(5,4),(5,5),(6,6)} R es equivalente por lo tanto sus clases de equivalencia son: [1] {1}, [2] {2}, [3] {3}, [4] {4,5}, [5] {4,5}, [6] {6},, Una relación binaria R sobre un conjunto A, es simétrica cuando se da que si un elemento está relacionado con otro mediante R, entonces ese otro también está relacionado con él, a través de la misma "R". Es lo mismo tener (a,b) que tener (b,a) Exprecion: Si aRb, entonces bRa., A={w,x,y,z} R= {( w,w), (w,y), (x,x), ( y, w), (y,y), (z,z)} Reflexiva (w,w) (x,x) (y,y) (z,z), A={w,x,y,z} R= {( w,w), (w,y), (x,x), ( y, w), (y,y), (z,z)} Simétrica (w,y) - (y,w) (y,w) - ( w,y), RELACIONES DE EQUIVALENCIA Permite establecer una relación entre los elementos del conjunto que comparten estas tres caracteristicas: SIMETRICA, A={w,x,y,z} R= {( w,w), (w,y), (x,x), ( y, w), (y,y), (z,z)} Transitiva Analiza pares ordenados (w,w) - (w,y) = (w,y) (w,y) - (y,w) =(w,w) (w,y) - (y,y) =(w,y) (y,w) - (w,w) =(y,w) (y,w) - (w,y) =(y,y) (y,y) - (y,w) =(y,w), [1] {1}, [2] {2}, [3] {3}, [4] {4,5}, [5] {4,5}, [6] {6}, Conjunto Cociente de A/R A/R = { {1}, {2},{3},{4,5},{6}}, Conjunto Cociente: Es la colección de todas las clases de equivalencia de elementos de un conjunto S bajo una relación de equivalencia R. y se denota S/R S/R= {[a]|a∈ R}, [1] {1}, [2] {2}, [3] {3}, [4] {4,5}, [5] {4,5}, [6] {6}, Conjunto Cociente de A/R Conjunto Cociente: Es la colección de todas las clases de equivalencia de elementos de un conjunto S bajo una relación de equivalencia R., RELACIONES DE EQUIVALENCIA Permite establecer una relación entre los elementos del conjunto que comparten estas tres caracteristicas: TRANSITIVA, Clases De Equivalencia Suponga que R es una relación de equivalencia sobre un conjunto S. Para todo a∈ S. Sea [a] el conjunto de elemento de S con los que a esta relacionada bajo R. [a]= {x|( a,x )∈R}