WARNING:
JavaScript is turned OFF. None of the links on this concept map will
work until it is reactivated.
If you need help turning JavaScript On, click here.
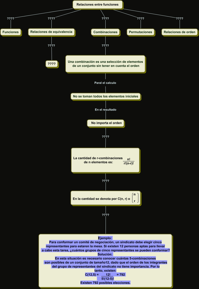
Este Cmap, tiene información relacionada con: Relaciones entre conjuntos, <math xmlns="http://www.w3.org/1998/Math/MathML"> <mrow> <mtext> No importa el orden </mtext> </mrow> </math> ???? <math xmlns="http://www.w3.org/1998/Math/MathML"> <mrow> <mtext> La cantidad de r-combinaciones
 de n elementos es: </mtext> <mfrac> <mtext> n! </mtext> <mtext> r!(n-r)!
 </mtext> </mfrac> <mtext> 


 </mtext> <mrow> <mtext> </mtext> </mrow> <mtext> 


 
 </mtext> <mrow> <mtext> </mtext> </mrow> </mrow> </math>, Relaciones entre funciones ???? Relaciones de orden, Relaciones de equivalencia ???? ????, Relaciones entre funciones ???? Combinaciones, Relaciones entre funciones ???? Relaciones de equivalencia, Relaciones entre funciones ???? Funciones, Relaciones entre funciones ???? Permutaciones, Combinaciones ???? Una combinación es una selección de elementos de un conjunto sin tener en cuenta el orden, Una combinación es una selección de elementos de un conjunto sin tener en cuenta el orden Paral el calculo No se toman todos los elementos iniciales, No se toman todos los elementos iniciales En el resultado <math xmlns="http://www.w3.org/1998/Math/MathML"> <mrow> <mtext> No importa el orden </mtext> </mrow> </math>, <math xmlns="http://www.w3.org/1998/Math/MathML"> <mrow> <mtext> La cantidad de r-combinaciones
 de n elementos es: </mtext> <mfrac> <mtext> n! </mtext> <mtext> r!(n-r)!
 </mtext> </mfrac> <mtext> 


 </mtext> <mrow> <mtext> </mtext> </mrow> <mtext> 


 
 </mtext> <mrow> <mtext> </mtext> </mrow> </mrow> </math> ???? <math xmlns="http://www.w3.org/1998/Math/MathML"> <mrow> <mtext> En la cantidad se denota por C(n, r) o </mtext> <mfenced open="(" close=")"> <mrow> <mtable> <mtr> <mtd> <mtext> n </mtext> </mtd> </mtr> <mtr> <mtd> <mtext> r </mtext> </mtd> </mtr> </mtable> <mtext> </mtext> </mrow> </mfenced> </mrow> </math>, <math xmlns="http://www.w3.org/1998/Math/MathML"> <mrow> <mtext> En la cantidad se denota por C(n, r) o </mtext> <mfenced open="(" close=")"> <mrow> <mtable> <mtr> <mtd> <mtext> n </mtext> </mtd> </mtr> <mtr> <mtd> <mtext> r </mtext> </mtd> </mtr> </mtable> <mtext> </mtext> </mrow> </mfenced> </mrow> </math> ???? Ejemplo: Para conformar un comité de negociación, un sindicato debe elegir cinco representantes para estaren la mesa. Si existen 12 personas aptas para llevar a cabo esta tarea, ¿cuántos grupos de cinco representantes se pueden conformar? Solución: En esta situación es necesario conocer cuántas 5-combinaciones son posibles de un conjunto de tamaño12, dado que el orden de los integrantes del grupo de representantes del sindicato no tiene importancia. Por lo tanto, existen: C(12,5) = 12! = 792 5!(12-5)! Existen 792 posibles elecciones.