WARNING:
JavaScript is turned OFF. None of the links on this concept map will
work until it is reactivated.
If you need help turning JavaScript On, click here.
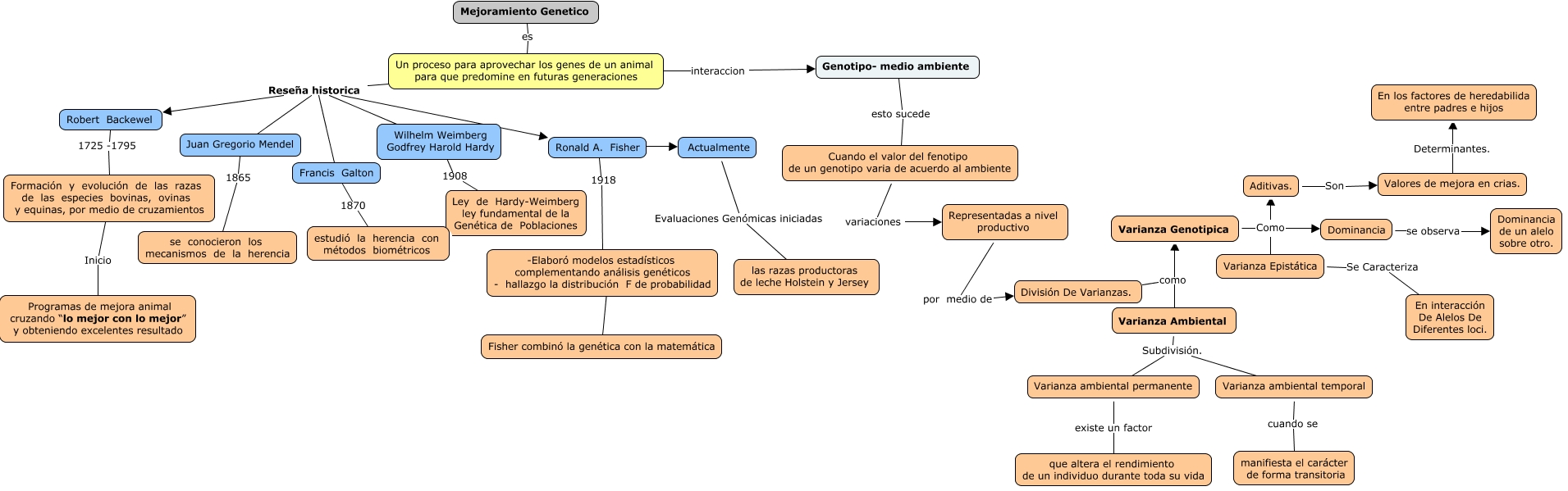
Este Cmap, tiene información relacionada con: mejoramiento Genetico_Grupo201503_10, Juan Gregorio Mendel 1865 se conocieron los mecanismos de la herencia, División De Varianzas. como Varianza Genotipica, Varianza Epistática Se Caracteriza En interacción De Alelos De Diferentes loci., Francis Galton 1870 estudió la herencia con métodos biométricos, Varianza Genotipica Como Aditivas., Varianza ambiental temporal cuando se manifiesta el carácter de forma transitoria, Actualmente Evaluaciones Genómicas iniciadas las razas productoras de leche Holstein y Jersey, Valores de mejora en crias. Determinantes. En los factores de heredabilida entre padres e hijos, Genotipo- medio ambiente esto sucede Cuando el valor del fenotipo de un genotipo varia de acuerdo al ambiente, Wilhelm Weimberg Godfrey Harold Hardy 1908 Ley de Hardy-Weimberg ley fundamental de la Genética de Poblaciones, Varianza ambiental permanente existe un factor que altera el rendimiento de un individuo durante toda su vida, Varianza Genotipica Como Varianza Epistática, Representadas a nivel productivo por medio de División De Varianzas., Un proceso para aprovechar los genes de un animal para que predomine en futuras generaciones Reseña historica Juan Gregorio Mendel, Un proceso para aprovechar los genes de un animal para que predomine en futuras generaciones interaccion Genotipo- medio ambiente, Varianza Genotipica Como Dominancia, Robert Backewel 1725 -1795 Formación y evolución de las razas de las especies bovinas, ovinas y equinas, por medio de cruzamientos, Cuando el valor del fenotipo de un genotipo varia de acuerdo al ambiente variaciones Representadas a nivel productivo, División De Varianzas. como Varianza Ambiental, Varianza ambiental temporal Subdivisión. Varianza ambiental permanente