WARNING:
JavaScript is turned OFF. None of the links on this concept map will
work until it is reactivated.
If you need help turning JavaScript On, click here.
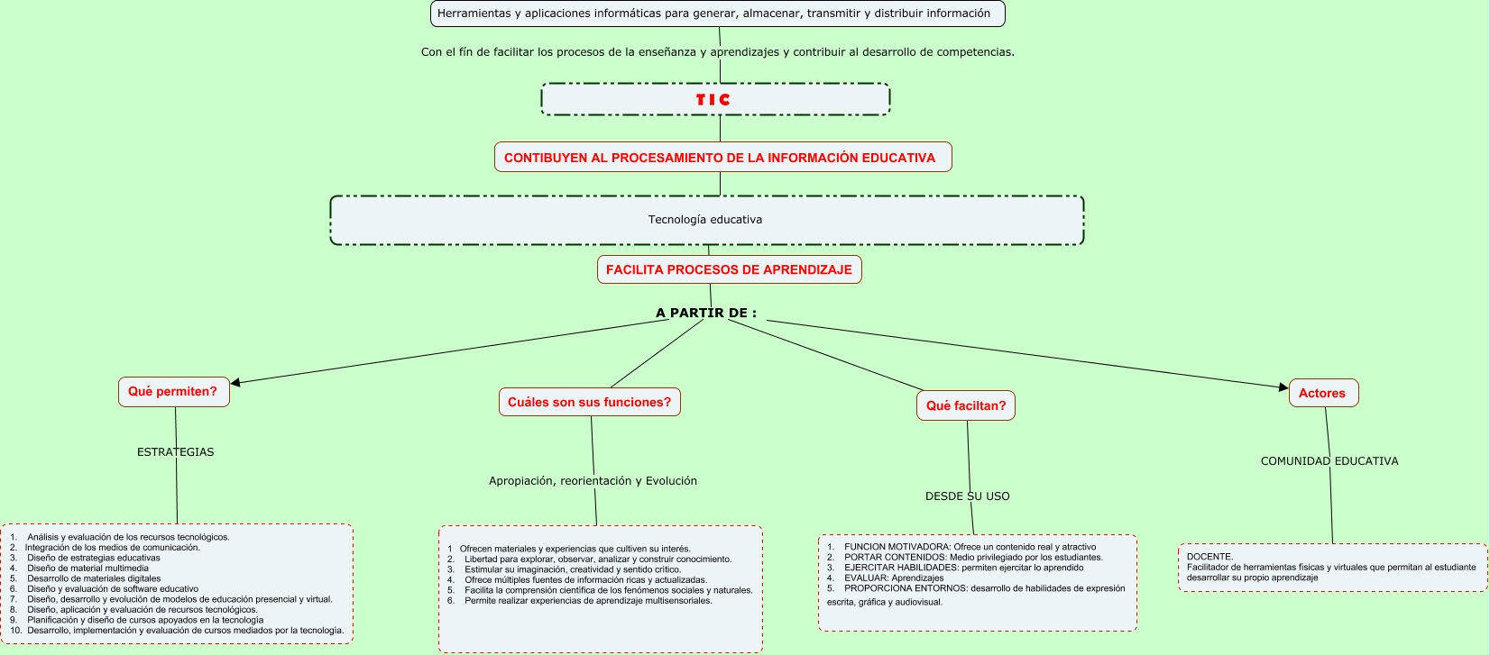
Este Cmap, tiene información relacionada con: TIC Y FUNCION PEDAGÓGICA, Actores COMUNIDAD EDUCATIVA DOCENTE. Facilitador de herramientas físicas y virtuales que permitan al estudiante desarrollar su propio aprendizaje, Qué permiten? ESTRATEGIAS 1. Análisis y evaluación de los recursos tecnológicos. 2. Integración de los medios de comunicación. 3. Diseño de estrategias educativas 4. Diseño de material multimedia 5. Desarrollo de materiales digitales 6. Diseño y evaluación de software educativo 7. Diseño, desarrollo y evolución de modelos de educación presencial y virtual. 8. Diseño, aplicación y evaluación de recursos tecnológicos. 9. Planificación y diseño de cursos apoyados en la tecnología 10. Desarrollo, implementación y evaluación de cursos mediados por la tecnología., Herramientas y aplicaciones informáticas para generar, almacenar, transmitir y distribuir información Con el fín de facilitar los procesos de la enseñanza y aprendizajes y contribuir al desarrollo de competencias. ????, Tecnología educativa A PARTIR DE : Cuáles son sus funciones?, Qué faciltan? DESDE SU USO 1. FUNCION MOTIVADORA: Ofrece un contenido real y atractivo 2. PORTAR CONTENIDOS: Medio privilegiado por los estudiantes. 3. EJERCITAR HABILIDADES: permiten ejercitar lo aprendido 4. EVALUAR: Aprendizajes 5. PROPORCIONA ENTORNOS: desarrollo de habilidades de expresión escrita, gráfica y audiovisual., Tecnología educativa A PARTIR DE : Qué faciltan?, Cuáles son sus funciones? Apropiación, reorientación y Evolución 1 Ofrecen materiales y experiencias que cultiven su interés. 2. Libertad para explorar, observar, analizar y construir conocimiento. 3. Estimular su imaginación, creatividad y sentido crítico. 4. Ofrece múltiples fuentes de información ricas y actualizadas. 5. Facilita la comprensión científica de los fenómenos sociales y naturales. 6. Permite realizar experiencias de aprendizaje multisensoriales., Tecnología educativa A PARTIR DE : Qué permiten?, Tecnología educativa A PARTIR DE : Actores