WARNING:
JavaScript is turned OFF. None of the links on this concept map will
work until it is reactivated.
If you need help turning JavaScript On, click here.
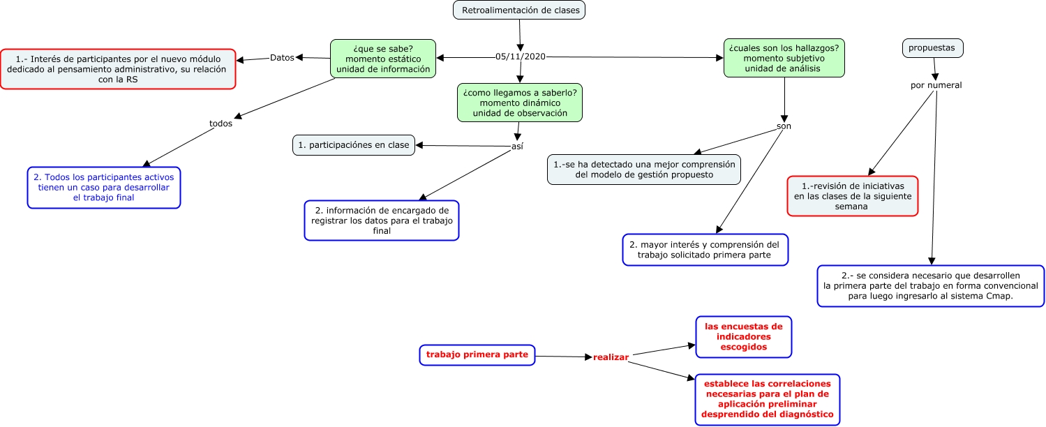
Este Cmap, tiene información relacionada con: Retroalimentación clases 05 de noviembre 2020, Retroalimentación de clases 05/11/2020 ¿como llegamos a saberlo? momento dinámico unidad de observación, ¿cuales son los hallazgos? momento subjetivo unidad de análisis son 1.-se ha detectado una mejor comprensión del modelo de gestión propuesto, propuestas por numeral 2.- se considera necesario que desarrollen la primera parte del trabajo en forma convencional para luego ingresarlo al sistema Cmap., ¿cuales son los hallazgos? momento subjetivo unidad de análisis son 2. mayor interés y comprensión del trabajo solicitado primera parte, trabajo primera parte realizar las encuestas de indicadores escogidos, ¿que se sabe? momento estático unidad de información Datos 1.- Interés de participantes por el nuevo módulo dedicado al pensamiento administrativo, su relación con la RS, trabajo primera parte realizar establece las correlaciones necesarias para el plan de aplicación preliminar desprendido del diagnóstico, Retroalimentación de clases 05/11/2020 ¿que se sabe? momento estático unidad de información, ¿como llegamos a saberlo? momento dinámico unidad de observación así 1. participaciónes en clase, ¿como llegamos a saberlo? momento dinámico unidad de observación así 2. información de encargado de registrar los datos para el trabajo final, Retroalimentación de clases 05/11/2020 ¿cuales son los hallazgos? momento subjetivo unidad de análisis, propuestas por numeral 1.-revisión de iniciativas en las clases de la siguiente semana, ¿que se sabe? momento estático unidad de información todos 2. Todos los participantes activos tienen un caso para desarrollar el trabajo final