WARNING:
JavaScript is turned OFF. None of the links on this concept map will
work until it is reactivated.
If you need help turning JavaScript On, click here.
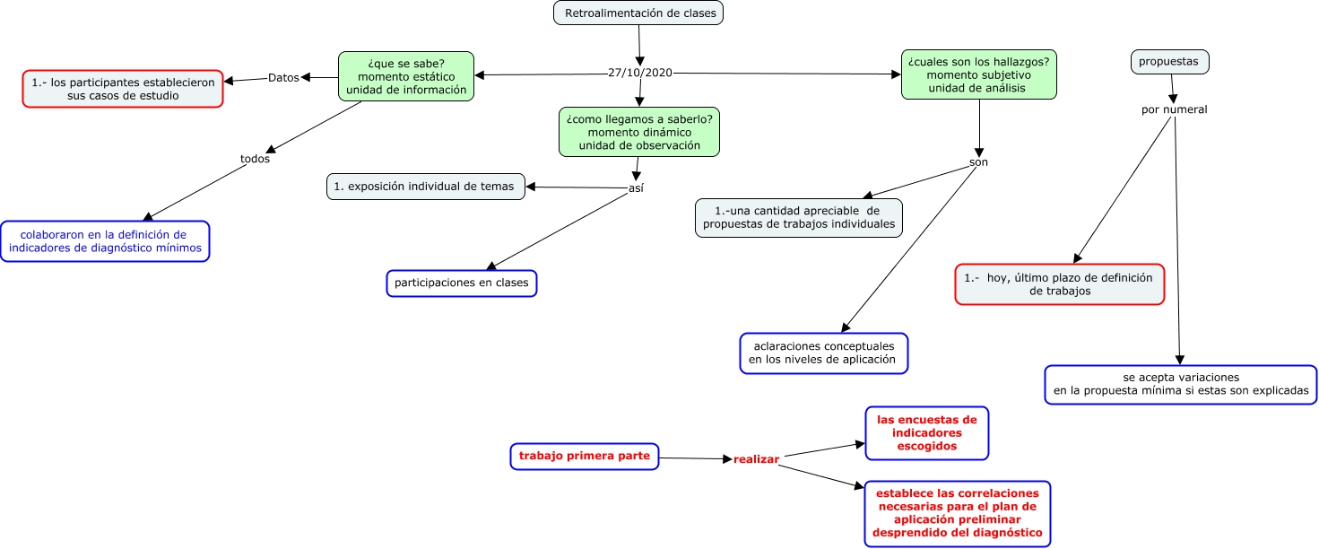
Este Cmap, tiene información relacionada con: Retroalimentación clases 27 de octubre 2020, Retroalimentación de clases 27/10/2020 ¿como llegamos a saberlo? momento dinámico unidad de observación, ¿cuales son los hallazgos? momento subjetivo unidad de análisis son 1.-una cantidad apreciable de propuestas de trabajos individuales, propuestas por numeral se acepta variaciones en la propuesta mínima si estas son explicadas, ¿cuales son los hallazgos? momento subjetivo unidad de análisis son aclaraciones conceptuales en los niveles de aplicación, trabajo primera parte realizar las encuestas de indicadores escogidos, ¿que se sabe? momento estático unidad de información Datos 1.- los participantes establecieron sus casos de estudio, trabajo primera parte realizar establece las correlaciones necesarias para el plan de aplicación preliminar desprendido del diagnóstico, Retroalimentación de clases 27/10/2020 ¿que se sabe? momento estático unidad de información, ¿como llegamos a saberlo? momento dinámico unidad de observación así 1. exposición individual de temas, ¿como llegamos a saberlo? momento dinámico unidad de observación así participaciones en clases, Retroalimentación de clases 27/10/2020 ¿cuales son los hallazgos? momento subjetivo unidad de análisis, propuestas por numeral 1.- hoy, último plazo de definición de trabajos, ¿que se sabe? momento estático unidad de información todos colaboraron en la definición de indicadores de diagnóstico mínimos