WARNING:
JavaScript is turned OFF. None of the links on this concept map will
work until it is reactivated.
If you need help turning JavaScript On, click here.
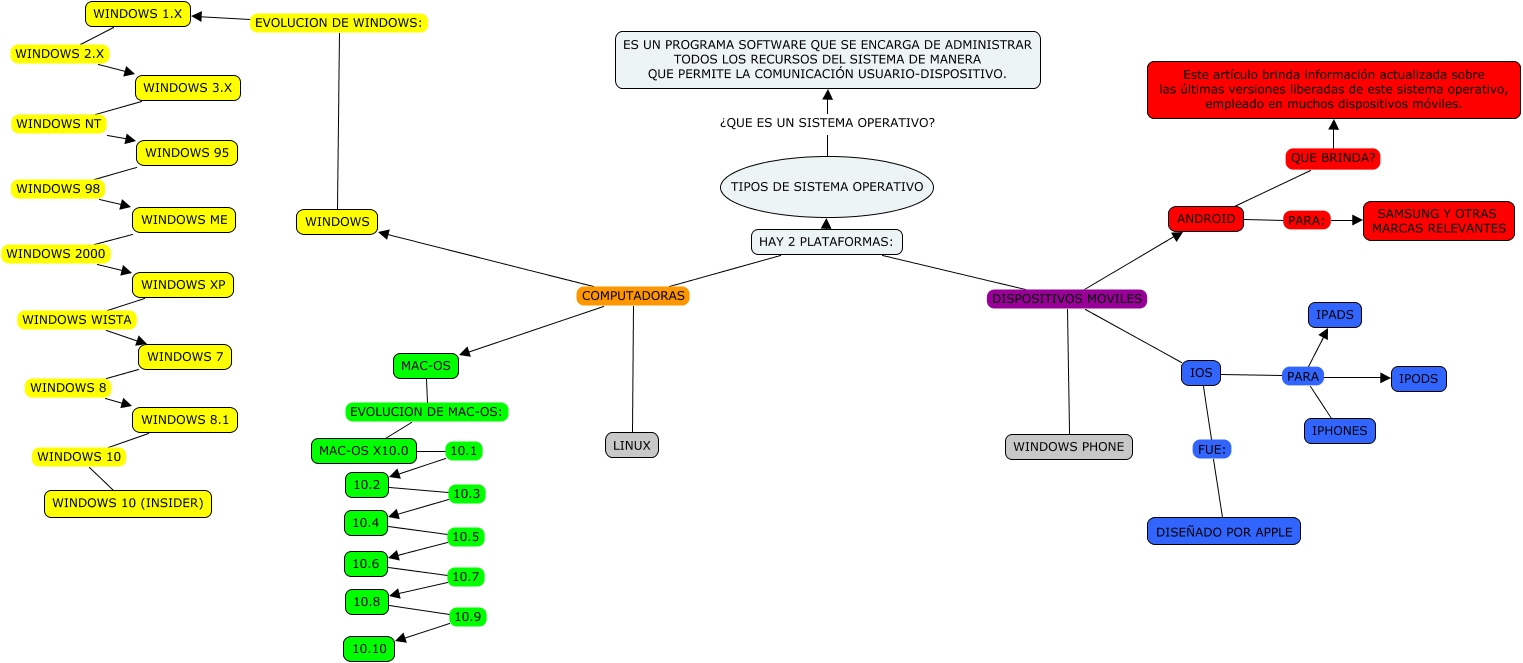
Este Cmap, tiene información relacionada con: TIPOS DE SISTEMAS OPERATIVOS, HAY 2 PLATAFORMAS: DISPOSITIVOS MOVILES WINDOWS PHONE, 10.6 10.7 10.8, MAC-OS EVOLUCION DE MAC-OS: MAC-OS X10.0, HAY 2 PLATAFORMAS: COMPUTADORAS LINUX, WINDOWS XP WINDOWS WISTA WINDOWS 7, IOS FUE: DISEÑADO POR APPLE, HAY 2 PLATAFORMAS: DISPOSITIVOS MOVILES ANDROID, HAY 2 PLATAFORMAS: DISPOSITIVOS MOVILES IOS, WINDOWS 7 WINDOWS 8 WINDOWS 8.1, WINDOWS ME WINDOWS 2000 WINDOWS XP, HAY 2 PLATAFORMAS: COMPUTADORAS WINDOWS, IOS PARA IPODS, IOS PARA IPHONES, ANDROID PARA: SAMSUNG Y OTRAS MARCAS RELEVANTES, WINDOWS 95 WINDOWS 98 WINDOWS ME, WINDOWS 3.X WINDOWS NT WINDOWS 95, WINDOWS 1.X WINDOWS 2.X WINDOWS 3.X, HAY 2 PLATAFORMAS: ???? TIPOS DE SISTEMA OPERATIVO, IOS PARA IPADS, 10.2 10.3 10.4