WARNING:
JavaScript is turned OFF. None of the links on this concept map will
work until it is reactivated.
If you need help turning JavaScript On, click here.
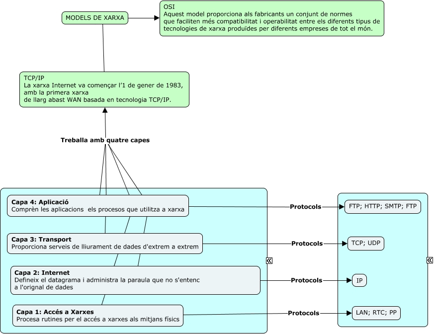
Este Cmap, tiene información relacionada con: TCP_IP, Capa 1: Accés a Xarxes Procesa rutines per el accés a xarxes als mitjans físics Treballa amb quatre capes TCP/IP La xarxa Internet va començar l’1 de gener de 1983, amb la primera xarxa de llarg abast WAN basada en tecnologia TCP/IP., Capa 1: Accés a Xarxes Procesa rutines per el accés a xarxes als mitjans físics Protocols LAN; RTC; PP, Capa 4: Aplicació Comprèn les aplicacions els procesos que utilitza a xarxa Protocols FTP; HTTP; SMTP; FTP, Capa 3: Transport Proporciona serveis de lliurament de dades d'extrem a extrem Protocols TCP; UDP, Capa 3: Transport Proporciona serveis de lliurament de dades d'extrem a extrem Treballa amb quatre capes TCP/IP La xarxa Internet va començar l’1 de gener de 1983, amb la primera xarxa de llarg abast WAN basada en tecnologia TCP/IP., TCP/IP La xarxa Internet va començar l’1 de gener de 1983, amb la primera xarxa de llarg abast WAN basada en tecnologia TCP/IP. ???? MODELS DE XARXA, Capa 2: Internet Defineix el datagrama i administra la paraula que no s'entenc a l'orignal de dades Protocols IP, Capa 4: Aplicació Comprèn les aplicacions els procesos que utilitza a xarxa Treballa amb quatre capes TCP/IP La xarxa Internet va començar l’1 de gener de 1983, amb la primera xarxa de llarg abast WAN basada en tecnologia TCP/IP., MODELS DE XARXA ???? OSI Aquest model proporciona als fabricants un conjunt de normes que faciliten més compatibilitat i operabilitat entre els diferents tipus de tecnologies de xarxa produïdes per diferents empreses de tot el món., Capa 2: Internet Defineix el datagrama i administra la paraula que no s'entenc a l'orignal de dades Treballa amb quatre capes TCP/IP La xarxa Internet va començar l’1 de gener de 1983, amb la primera xarxa de llarg abast WAN basada en tecnologia TCP/IP.