WARNING:
JavaScript is turned OFF. None of the links on this concept map will
work until it is reactivated.
If you need help turning JavaScript On, click here.
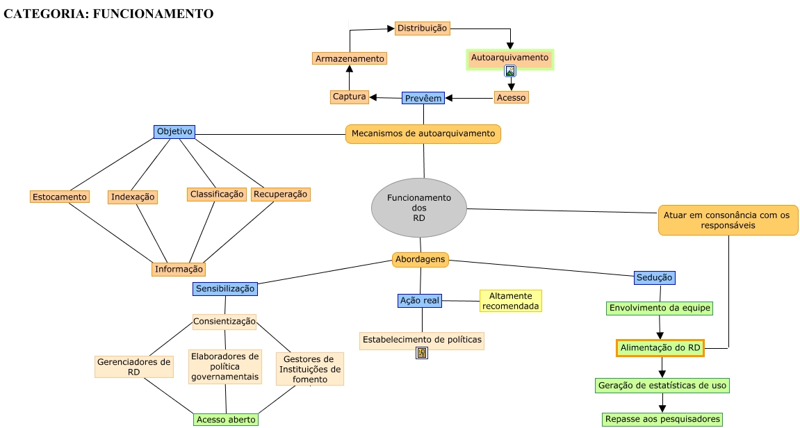
Esse mapa conceitual, produzido no IHMC CmapTools, tem a informação relacionada a: funcionamento, Estocamento ???? Informação, Autoarquivamento ???? Acesso, Indexação ???? Informação, Classificação ???? Informação, Mecanismos de autoarquivamento ???? Prevêem, Sensibilização Consientização Gestores de Instituições de fomento, Sensibilização Consientização Elaboradores de política governamentais, Sensibilização Consientização Gerenciadores de RD, Funcionamento dos RD Abordagens Ação real, Objetivo ???? Recuperação, Funcionamento dos RD Abordagens Sensibilização, Mecanismos de autoarquivamento ???? Funcionamento dos RD, Objetivo ???? Indexação, Ação real Altamente recomendada, Distribuição Autoarquivamento, Gerenciadores de RD Acesso aberto, Funcionamento dos RD Abordagens Sedução, Objetivo ???? Estocamento, Mecanismos de autoarquivamento ???? Objetivo, Geração de estatísticas de uso Repasse aos pesquisadores