WARNING:
JavaScript is turned OFF. None of the links on this concept map will
work until it is reactivated.
If you need help turning JavaScript On, click here.
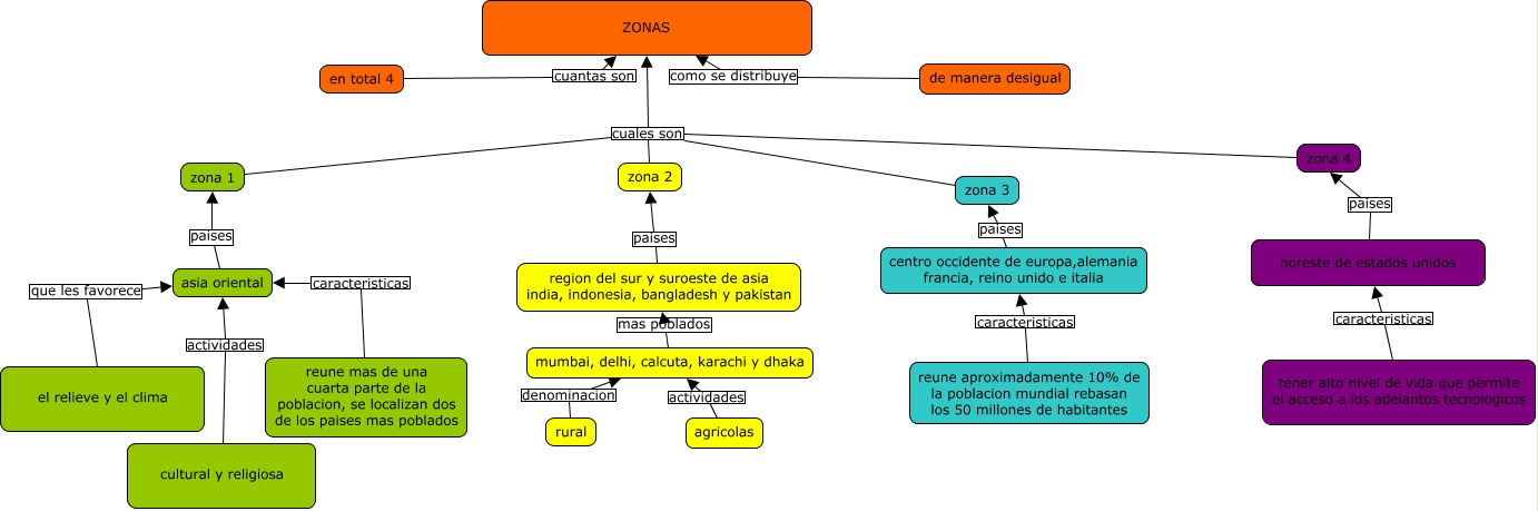
Este Cmap, tiene información relacionada con: zonas, reune aproximadamente 10% de la poblacion mundial rebasan los 50 millones de habitantes caracteristicas centro occidente de europa,alemania francia, reino unido e italia, asia oriental paises zona 1, reune mas de una cuarta parte de la poblacion, se localizan dos de los paises mas poblados caracteristicas asia oriental, cultural y religiosa actividades asia oriental, zona 4 cuales son ZONAS, de manera desigual como se distribuye ZONAS, noreste de estados unidos paises zona 4, en total 4 cuantas son ZONAS, zona 1 cuales son ZONAS, rural denominacion mumbai, delhi, calcuta, karachi y dhaka, region del sur y suroeste de asia india, indonesia, bangladesh y pakistan paises zona 2, tener alto nivel de vida que permite el acceso a los adelantos tecnologicos caracteristicas noreste de estados unidos, mumbai, delhi, calcuta, karachi y dhaka mas poblados region del sur y suroeste de asia india, indonesia, bangladesh y pakistan, zona 2 cuales son ZONAS, zona 3 cuales son ZONAS, el relieve y el clima que les favorece asia oriental, agricolas actividades mumbai, delhi, calcuta, karachi y dhaka, centro occidente de europa,alemania francia, reino unido e italia paises zona 3