WARNING:
JavaScript is turned OFF. None of the links on this concept map will
work until it is reactivated.
If you need help turning JavaScript On, click here.
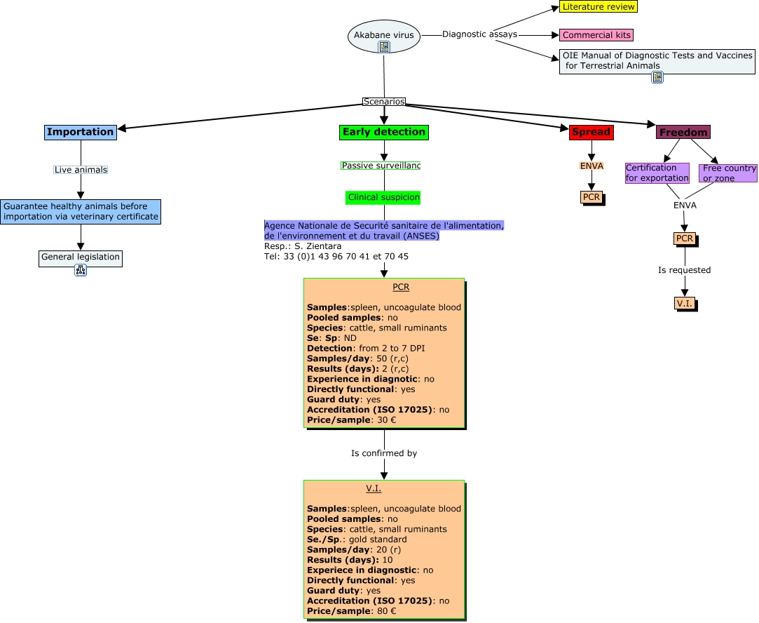
This Concept Map, created with IHMC CmapTools, has information related to: Akabane, Freedom Free country or zone ENVA, Freedom Certification for exportation ENVA, ENVA ???? PCR, Importation Live animals Guarantee healthy animals before importation via veterinary certificate, PCR Is requested V.I., Clinical suspicion Agence Nationale de Securité sanitaire de l'alimentation, de l'environnement et du travail (ANSES) Resp.: S. Zientara Tel: 33 (0)1 43 96 70 41 et 70 45 PCR Samples:spleen, uncoagulate blood Pooled samples: no Species: cattle, small ruminants Se: Sp: ND Detection: from 2 to 7 DPI Samples/day: 50 (r,c) Results (days): 2 (r,c) Experience in diagnotic: no Directly functional: yes Guard duty: yes Accreditation (ISO 17025): no Price/sample: 30 €, Akabane virus Scenarios Early detection, Spread ENVA PCR, Akabane virus Diagnostic assays Literature review, PCR Samples:spleen, uncoagulate blood Pooled samples: no Species: cattle, small ruminants Se: Sp: ND Detection: from 2 to 7 DPI Samples/day: 50 (r,c) Results (days): 2 (r,c) Experience in diagnotic: no Directly functional: yes Guard duty: yes Accreditation (ISO 17025): no Price/sample: 30 € Is confirmed by V.I. Samples:spleen, uncoagulate blood Pooled samples: no Species: cattle, small ruminants Se./Sp.: gold standard Samples/day: 20 (r) Results (days): 10 Experiece in diagnostic: no Directly functional: yes Guard duty: yes Accreditation (ISO 17025): no Price/sample: 80 €, Early detection Passive surveillance Clinical suspicion, Akabane virus Diagnostic assays Commercial kits, Akabane virus Scenarios Spread, Akabane virus Scenarios Freedom, Akabane virus Scenarios Importation, Akabane virus Diagnostic assays OIE Manual of Diagnostic Tests and Vaccines for Terrestrial Animals, Guarantee healthy animals before importation via veterinary certificate ???? General legislation