WARNING:
JavaScript is turned OFF. None of the links on this concept map will
work until it is reactivated.
If you need help turning JavaScript On, click here.
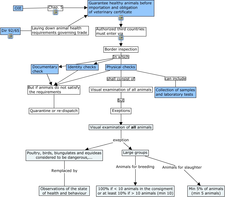
This Concept Map, created with IHMC CmapTools, has information related to: Importations-General legislation, Dir 92/65 Laying down animal health requirements governing trade Guarantee healthy animals before importation and obligation of veterinary certificate, Physical checks But if animals do not satisfy the requirements Quarantine or re-dispatch, OIE Chap. 5 Guarantee healthy animals before importation and obligation of veterinary certificate, Visual examination of all animals exeption Poultry, birds, biungulates and equideas considered to be dangerous,..., Physical checks shall consist of Visual examination of all animals, Physical checks can include Collection of samples and laboratory tests, Large groups Animals for breeding 100% if < 10 animals in the consigment or at least 10% if > 10 animals (min 10), Visual examination of all animals but Exeptions, Guarantee healthy animals before importation and obligation of veterinary certificate Authorized third countries: must enter via Border inspection, Visual examination of all animals exeption Large groups, Border inspection In which Physical checks, Exeptions ???? Visual examination of all animals, Identity checks But if animals do not satisfy the requirements Quarantine or re-dispatch, Large groups Animals for slaughter Min 5% of animals (min 5 animals), Poultry, birds, biungulates and equideas considered to be dangerous,... Remplaced by Observations of the state of health and behaviour, Border inspection In which Documentary check, Border inspection In which Identity checks, Documentary check But if animals do not satisfy the requirements Quarantine or re-dispatch