WARNING:
JavaScript is turned OFF. None of the links on this concept map will
work until it is reactivated.
If you need help turning JavaScript On, click here.
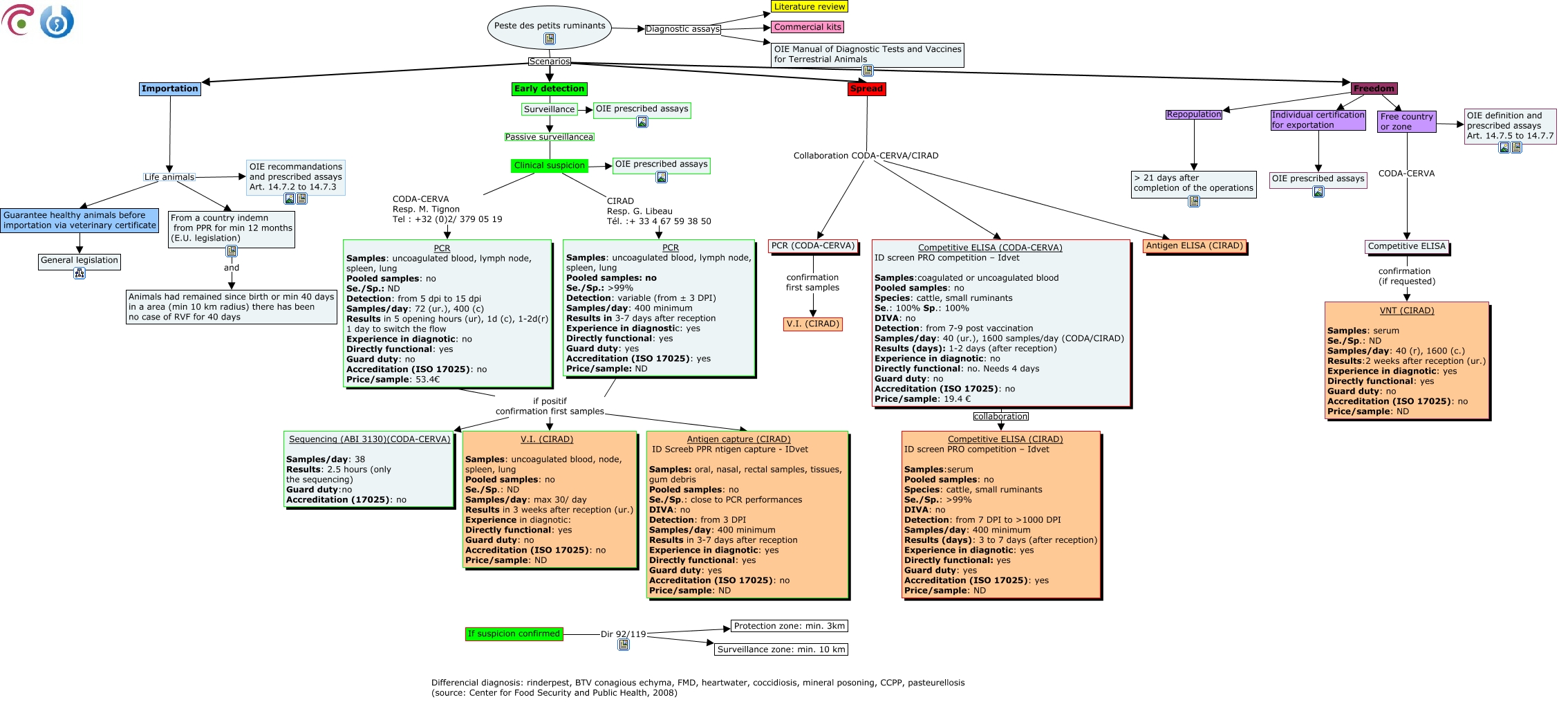
This Concept Map, created with IHMC CmapTools, has information related to: Peste des petits ruminants VF, Freedom ???? Free country or zone, Peste des petits ruminants Scenarios Importation, Guarantee healthy animals before importation via veterinary certificate ???? General legislation, PCR Samples: uncoagulated blood, lymph node, spleen, lung Pooled samples: no Se./Sp.: ND Detection: from 5 dpi to 15 dpi Samples/day: 72 (ur.), 400 (c) Results in 5 opening hours (ur), 1d (c), 1-2d(r) 1 day to switch the flow Experience in diagnotic: no Directly functional: yes Guard duty: no Accreditation (ISO 17025): no Price/sample: 53.4€ if positif confirmation first samples V.I. (CIRAD) Samples: uncoagulated blood, node, spleen, lung Pooled samples: no Se./Sp.: ND Samples/day: max 30/ day Results in 3 weeks after reception (ur.) Experience in diagnotic: Directly functional: yes Guard duty: no Accreditation (ISO 17025): no Price/sample: ND, Free country or zone ???? OIE definition and prescribed assays Art. 14.7.5 to 14.7.7, Spread Collaboration CODA-CERVA/CIRAD Antigen ELISA (CIRAD), PCR Samples: uncoagulated blood, lymph node, spleen, lung Pooled samples: no Se./Sp.: ND Detection: from 5 dpi to 15 dpi Samples/day: 72 (ur.), 400 (c) Results in 5 opening hours (ur), 1d (c), 1-2d(r) 1 day to switch the flow Experience in diagnotic: no Directly functional: yes Guard duty: no Accreditation (ISO 17025): no Price/sample: 53.4€ if positif confirmation first samples Antigen capture (CIRAD) ID Screeb PPR ntigen capture - IDvet Samples: oral, nasal, rectal samples, tissues, gum debris Pooled samples: no Se./Sp.: close to PCR performances DIVA: no Detection: from 3 DPI Samples/day: 400 minimum Results in 3-7 days after reception Experience in diagnotic: yes Directly functional: yes Guard duty: yes Accreditation (ISO 17025): no Price/sample: ND, Importation Life animals OIE recommandations and prescribed assays Art. 14.7.2 to 14.7.3, Peste des petits ruminants Diagnostic assays Literature review, Peste des petits ruminants Scenarios Early detection, Peste des petits ruminants Scenarios Spread, Clinical suspicion CODA-CERVA Resp. M. Tignon Tel : +32 (0)2/ 379 05 19 PCR Samples: uncoagulated blood, lymph node, spleen, lung Pooled samples: no Se./Sp.: ND Detection: from 5 dpi to 15 dpi Samples/day: 72 (ur.), 400 (c) Results in 5 opening hours (ur), 1d (c), 1-2d(r) 1 day to switch the flow Experience in diagnotic: no Directly functional: yes Guard duty: no Accreditation (ISO 17025): no Price/sample: 53.4€, Peste des petits ruminants Scenarios Freedom, Spread Collaboration CODA-CERVA/CIRAD PCR (CODA-CERVA), Peste des petits ruminants Diagnostic assays Commercial kits, PCR Samples: uncoagulated blood, lymph node, spleen, lung Pooled samples: no Se./Sp.: ᢛ% Detection: variable (from ± 3 DPI) Samples/day: 400 minimum Results in 3-7 days after reception Experience in diagnostic: yes Directly functional: yes Guard duty: yes Accreditation (ISO 17025): yes Price/sample: ND if positif confirmation first samples V.I. (CIRAD) Samples: uncoagulated blood, node, spleen, lung Pooled samples: no Se./Sp.: ND Samples/day: max 30/ day Results in 3 weeks after reception (ur.) Experience in diagnotic: Directly functional: yes Guard duty: no Accreditation (ISO 17025): no Price/sample: ND, PCR Samples: uncoagulated blood, lymph node, spleen, lung Pooled samples: no Se./Sp.: ND Detection: from 5 dpi to 15 dpi Samples/day: 72 (ur.), 400 (c) Results in 5 opening hours (ur), 1d (c), 1-2d(r) 1 day to switch the flow Experience in diagnotic: no Directly functional: yes Guard duty: no Accreditation (ISO 17025): no Price/sample: 53.4€ if positif confirmation first samples Sequencing (ABI 3130)(CODA-CERVA) Samples/day: 38 Results: 2.5 hours (only the sequencing) Guard duty:no Accreditation (17025): no, PCR Samples: uncoagulated blood, lymph node, spleen, lung Pooled samples: no Se./Sp.: ᢛ% Detection: variable (from ± 3 DPI) Samples/day: 400 minimum Results in 3-7 days after reception Experience in diagnostic: yes Directly functional: yes Guard duty: yes Accreditation (ISO 17025): yes Price/sample: ND if positif confirmation first samples Sequencing (ABI 3130)(CODA-CERVA) Samples/day: 38 Results: 2.5 hours (only the sequencing) Guard duty:no Accreditation (17025): no, PCR Samples: uncoagulated blood, lymph node, spleen, lung Pooled samples: no Se./Sp.: ᢛ% Detection: variable (from ± 3 DPI) Samples/day: 400 minimum Results in 3-7 days after reception Experience in diagnostic: yes Directly functional: yes Guard duty: yes Accreditation (ISO 17025): yes Price/sample: ND if positif confirmation first samples Antigen capture (CIRAD) ID Screeb PPR ntigen capture - IDvet Samples: oral, nasal, rectal samples, tissues, gum debris Pooled samples: no Se./Sp.: close to PCR performances DIVA: no Detection: from 3 DPI Samples/day: 400 minimum Results in 3-7 days after reception Experience in diagnotic: yes Directly functional: yes Guard duty: yes Accreditation (ISO 17025): no Price/sample: ND, If suspicion confirmed Dir 92/119 Protection zone: min. 3km