WARNING:
JavaScript is turned OFF. None of the links on this concept map will
work until it is reactivated.
If you need help turning JavaScript On, click here.
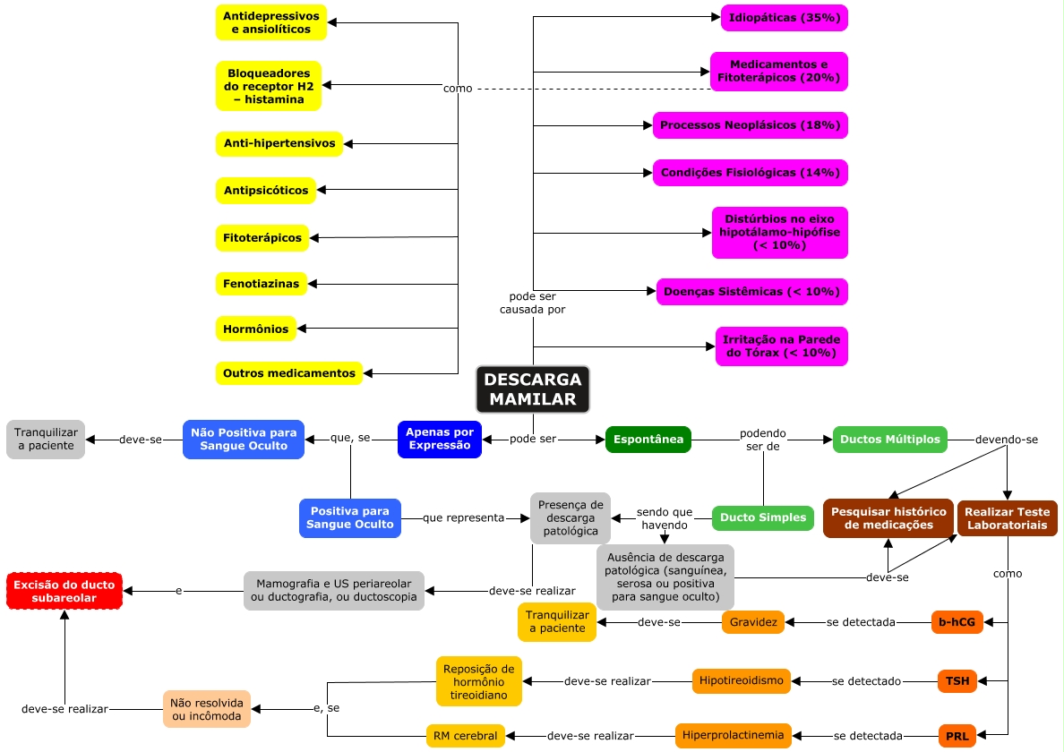
Esse mapa conceitual, produzido no IHMC CmapTools, tem a informação relacionada a: Descarga Mamilar, DESCARGA MAMILAR pode ser causada por Processos Neoplásicos (18%), Não Positiva para Sangue Oculto deve-se Tranquilizar a paciente, Realizar Teste Laboratoriais como PRL, Reposição de hormônio tireoidiano e, se Não resolvida ou incômoda, Realizar Teste Laboratoriais como TSH, Ductos Múltiplos devendo-se Realizar Teste Laboratoriais, Medicamentos e Fitoterápicos (20%) como Anti-hipertensivos, Apenas por Expressão que, se Positiva para Sangue Oculto, DESCARGA MAMILAR pode ser causada por Irritação na Parede do Tórax (< 10%), TSH se detectado Hipotireoidismo, DESCARGA MAMILAR pode ser causada por Idiopáticas (35%), PRL se detectada Hiperprolactinemia, DESCARGA MAMILAR pode ser Espontânea, RM cerebral e, se Não resolvida ou incômoda, Mamografia e US periareolar ou ductografia, ou ductoscopia e Excisão do ducto subareolar, Medicamentos e Fitoterápicos (20%) como Outros medicamentos, b-hCG se detectada Gravidez, Positiva para Sangue Oculto que representa Presença de descarga patológica, Medicamentos e Fitoterápicos (20%) como Antidepressivos e ansiolíticos, Presença de descarga patológica deve-se realizar Mamografia e US periareolar ou ductografia, ou ductoscopia