WARNING:
JavaScript is turned OFF. None of the links on this concept map will
work until it is reactivated.
If you need help turning JavaScript On, click here.
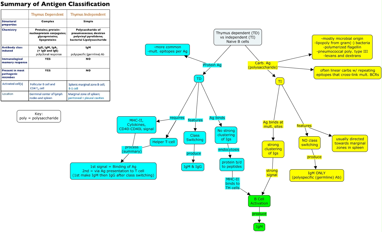
This Concept Map, created with IHMC CmapTools, has information related to: thymus dependent vs independent B cell activation, TD requires MHC-II, Cytokines, CD40-CD40L signal, TD features Class Switching, NO class switching produce IgM ONLY (polyspecific (germline) Ab), Thymus dependent (TD) vs independent (TI) Naive B cells Carb. Ag (polysaccharide) -mostly microbial origin -lipopoly from gram(-) bacteria -polymerized flagellin -pneumococcal poly. type III -levans and dextrans, Thymus dependent (TD) vs independent (TI) Naive B cells Carb. Ag (polysaccharide) TI, Thymus dependent (TD) vs independent (TI) Naive B cells Protein Ag TD, TD requires Helper T-cell, B Cell Activation produce IgM, Thymus dependent (TD) vs independent (TI) Naive B cells Protein Ag -more common -mult. epitopes per Ag, protein b/d to peptides MHC-II binds to TH cells B Cell Activation, TI features usually directed towards marginal zones in spleen, Thymus dependent (TD) vs independent (TI) Naive B cells Carb. Ag (polysaccharide) often linear carbs w/ repeating epitopes that cross-link mult. BCRs, MHC-II, Cytokines, CD40-CD40L signal process (summary) 1st signal = Binding of Ag 2nd = via Ag presentation to T cell (1st make IgM then IgG after class switching), No strong clustering of Igs endocytosis protein b/d to peptides, TI features NO class switching, Helper T-cell process (summary) 1st signal = Binding of Ag 2nd = via Ag presentation to T cell (1st make IgM then IgG after class switching), strong clustering of Igs strong signal B Cell Activation, TI Ag binds at mult. sites strong clustering of Igs, TD Ag binds No strong clustering of Igs, TD requires Helper T-cell