WARNING:
JavaScript is turned OFF. None of the links on this concept map will
work until it is reactivated.
If you need help turning JavaScript On, click here.
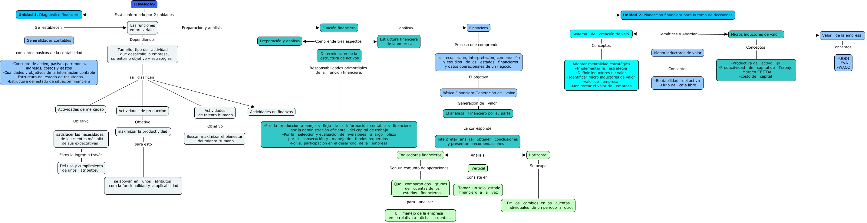
Este Cmap, tiene información relacionada con: Finanzas, Tamaño, tipo de actividad que desarrolle la empresa, su entorno objetivo y estrategias se clasifican Actividades de producción, maximizar la productividad para esto se apoyan en unos atributos com la funcionalidad y la aplicabilidad., interpretar, analizar, obtener conclusiones y presentar recomendaciones Análisis Vertical, Vertical Consiste en Tomar un solo estado financiero a la vez, Función financiera Comprende tres aspectos Determinación de la estructura de activos, Actividades de producción Objetivo maximizar la productividad, FINANZAS Está conformado por 2 unidades Unidad 2. Planeación financiera para la toma de decisiones, Tamaño, tipo de actividad que desarrolle la empresa, su entorno objetivo y estrategias se clasifican Actividades de finanzas, Básico Financiero Generación de valor Generación de valor El analista Financiero por su parte, Unidad 2. Planeación financiera para la toma de decisiones Temáticas a Abordar Micros inductores de valor, la recopilación, interpretación, comparación y estudios de los estados financieros y datos operacionales de un negocio. El objetivo Básico Financiero Generación de valor, Indicadores financieros Son un conjunto de operaciones Que comparan dos grupos de cuentas de los estados financieros, Las funciones empresariales Preparación y análisis Función financiera, Micros inductores de valor Conceptos -Productiva de activo Fijo -Productividad de capital de Trabajo -Margen CBITDA -costo de capital, El analista Financiero por su parte Le corresponde interpretar, analizar, obtener conclusiones y presentar recomendaciones, Macro inductores de valor Conceptos -Rentabilidad del activo -Flujo de caja libre, Actividades de mercadeo Objetivo satisfacer las necesidades de los clientes más allá de sus expectativas, Horizontal Se ocupa De los cambios en las cuentas individuales de un periodo a otro., Tamaño, tipo de actividad que desarrolle la empresa, su entorno objetivo y estrategias se clasifican Actividades de mercadeo, interpretar, analizar, obtener conclusiones y presentar recomendaciones Análisis Indicadores financieros