WARNING:
JavaScript is turned OFF. None of the links on this concept map will
work until it is reactivated.
If you need help turning JavaScript On, click here.
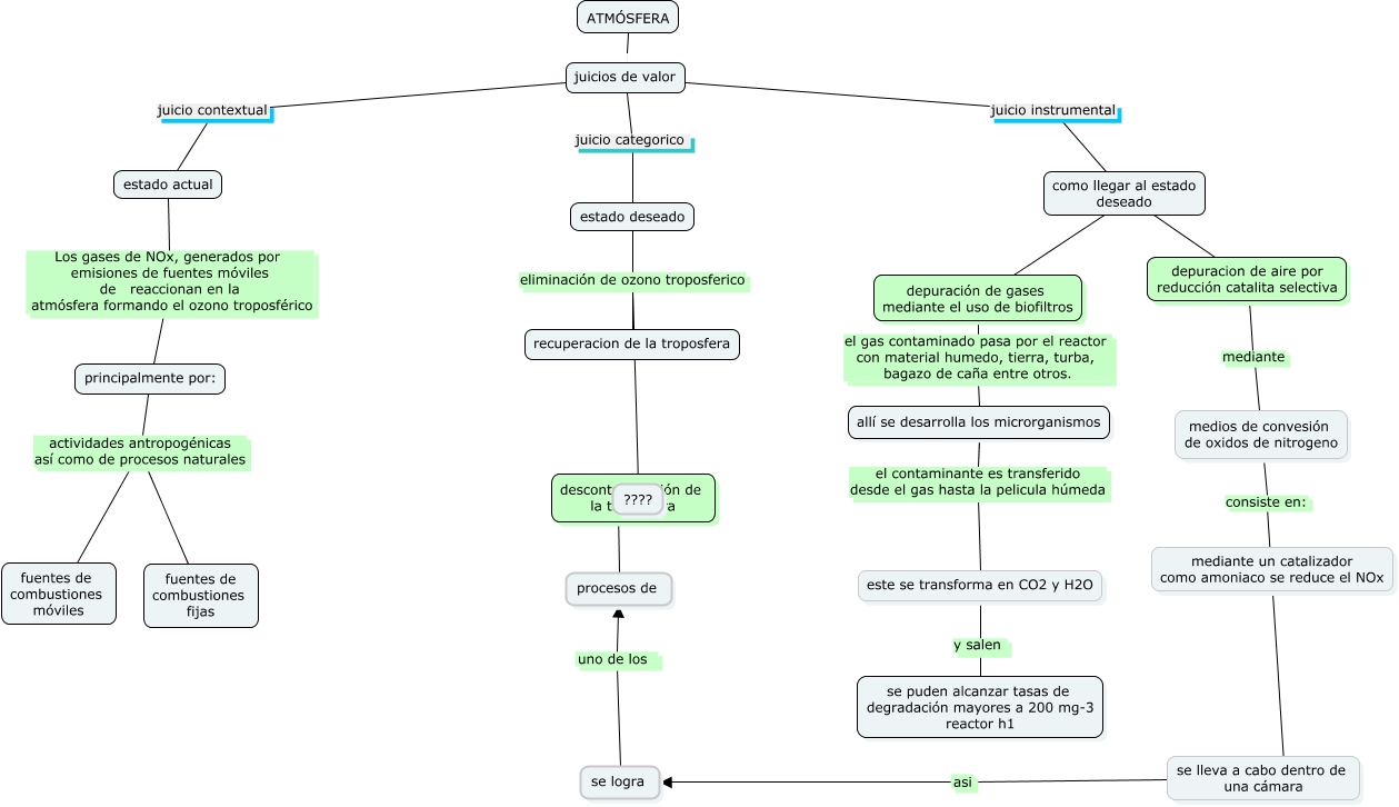
Este Cmap, tiene información relacionada con: mapa quimiambiental, como llegar al estado deseado ???? depuración de gases mediante el uso de biofiltros, juicios de valor juicio contextual estado actual, se logra uno de los procesos de, medios de convesión de oxidos de nitrogeno consiste en: ????, como llegar al estado deseado ???? depuracion de aire por reducción catalita selectiva, principalmente por: actividades antropogénicas así como de procesos naturales fuentes de combustiones móviles, estado deseado eliminación de ozono troposferico ????, principalmente por: actividades antropogénicas así como de procesos naturales fuentes de combustiones fijas, estado actual Los gases de NOx, generados por emisiones de fuentes móviles de reaccionan en la atmósfera formando el ozono troposférico principalmente por:, allí se desarrolla los microrganismos el contaminante es transferido desde el gas hasta la pelicula húmeda este se transforma en CO2 y H2O, estado deseado eliminación de ozono troposferico recuperacion de la troposfera, juicios de valor juicio categorico estado deseado, se lleva a cabo dentro de una cámara asi se logra, depuración de gases mediante el uso de biofiltros el gas contaminado pasa por el reactor con material humedo, tierra, turba, bagazo de caña entre otros. allí se desarrolla los microrganismos, este se transforma en CO2 y H2O y salen se puden alcanzar tasas de degradación mayores a 200 mg-3 reactor h1, ATMÓSFERA juicios de valor, depuracion de aire por reducción catalita selectiva mediante medios de convesión de oxidos de nitrogeno, juicios de valor juicio instrumental como llegar al estado deseado, procesos de ???? descontaminación de la troposfera