WARNING:
JavaScript is turned OFF. None of the links on this concept map will
work until it is reactivated.
If you need help turning JavaScript On, click here.
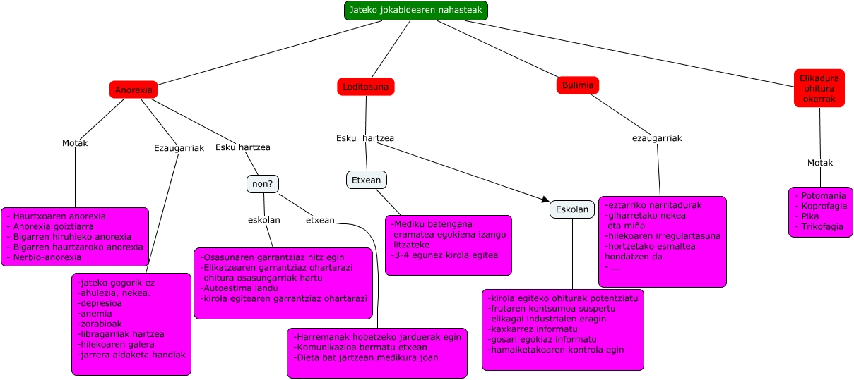
Este Cmap, tiene información relacionada con: biorritmoak, Elikadura ohitura okerrak Motak - Potomania - Koprofagia - Pika - Trikofagia, Bulimia ezaugarriak -eztarriko narritadurak -giharretako nekea eta miña -hilekoaren irregulartasuna -hortzetako esmaltea hondatzen da - ..., Anorexia Ezaugarriak -jateko gogorik ez -ahulezia, nekea. -depresioa -anemia -zorabioak -libragarriak hartzea -hilekoaren galera -jarrera aldaketa handiak, Anorexia Esku hartzea non?, Jateko jokabidearen nahasteak ???? Loditasuna, Jateko jokabidearen nahasteak ???? Elikadura ohitura okerrak, Loditasuna Esku hartzea Etxean, Jateko jokabidearen nahasteak ???? Bulimia, Loditasuna Esku hartzea Eskolan, non? eskolan -Osasunaren garrantziaz hitz egin -Elikatzearen garrantziaz ohartarazi -ohitura osasungarriak hartu -Autoestima landu -kirola egitearen garrantziaz ohartarazi, Eskolan ???? -kirola egiteko ohiturak potentziatu -frutaren kontsumoa suspertu -elikagai industrialen eragin -kaxkarrez informatu -gosari egokiaz informatu -hamaiketakoaren kontrola egin, non? etxean -Harremanak hobetzeko jarduerak egin -Komunikazioa bermatu etxean -Dieta bat jartzean medikura joan, Jateko jokabidearen nahasteak ???? Anorexia, Anorexia Motak - Haurtxoaren anorexia - Anorexia goiztiarra - Bigarren hiruhieko anorexia - Bigarren haurtzaroko anorexia - Nerbio-anorexia, Etxean ???? -Mediku batengana eramatea egokiena izango litzateke -3-4 egunez kirola egitea