WARNING:
JavaScript is turned OFF. None of the links on this concept map will
work until it is reactivated.
If you need help turning JavaScript On, click here.
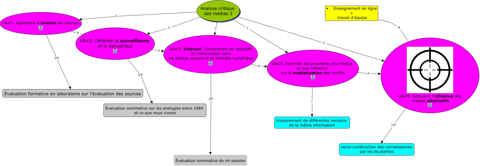
This Concept Map, created with IHMC CmapTools, has information related to: ACM2_Mondor_A17b, Analyse critique des médias 2 C UA#3. Internet: Comprendre les objectifs de l'information dans les médias sociaux et la littératie numérique, UA#5. Découvrir l'influence des médias alternatifs I/P socio-construction des connaissances par les étudiantes, Analyse critique des médias 2 C UA#4. Assimiler les propriétés des médias et leur influence sur la médiatisation des conflits, Analyse critique des médias 2 C UA#5. Découvrir l'influence des médias alternatifs, UA#4. Assimiler les propriétés des médias et leur influence sur la médiatisation des conflits P UA#5. Découvrir l'influence des médias alternatifs, UA#3. Internet: Comprendre les objectifs de l'information dans les médias sociaux et la littératie numérique P UA#4. Assimiler les propriétés des médias et leur influence sur la médiatisation des conflits, UA#2. Détecter la surveillance et la panoptique I/P Évaluation sommative sur les analogies entre 1984 et ce que nous vivons, UA#1. Apprendre à évaluer les sources I/P Évaluation formative en laboratoire sur l'évaluation des sources, UA#3. Internet: Comprendre les objectifs de l'information dans les médias sociaux et la littératie numérique I/P Évaluation sommative de mi-session, UA#1. Apprendre à évaluer les sources P UA#2. Détecter la surveillance et la panoptique, Analyse critique des médias 2 C UA#1. Apprendre à évaluer les sources, UA#2. Détecter la surveillance et la panoptique P UA#3. Internet: Comprendre les objectifs de l'information dans les médias sociaux et la littératie numérique, Analyse critique des médias 2 C UA#2. Détecter la surveillance et la panoptique, UA#4. Assimiler les propriétés des médias et leur influence sur la médiatisation des conflits I Visionnement de différentes versions de la même information