WARNING:
JavaScript is turned OFF. None of the links on this concept map will
work until it is reactivated.
If you need help turning JavaScript On, click here.
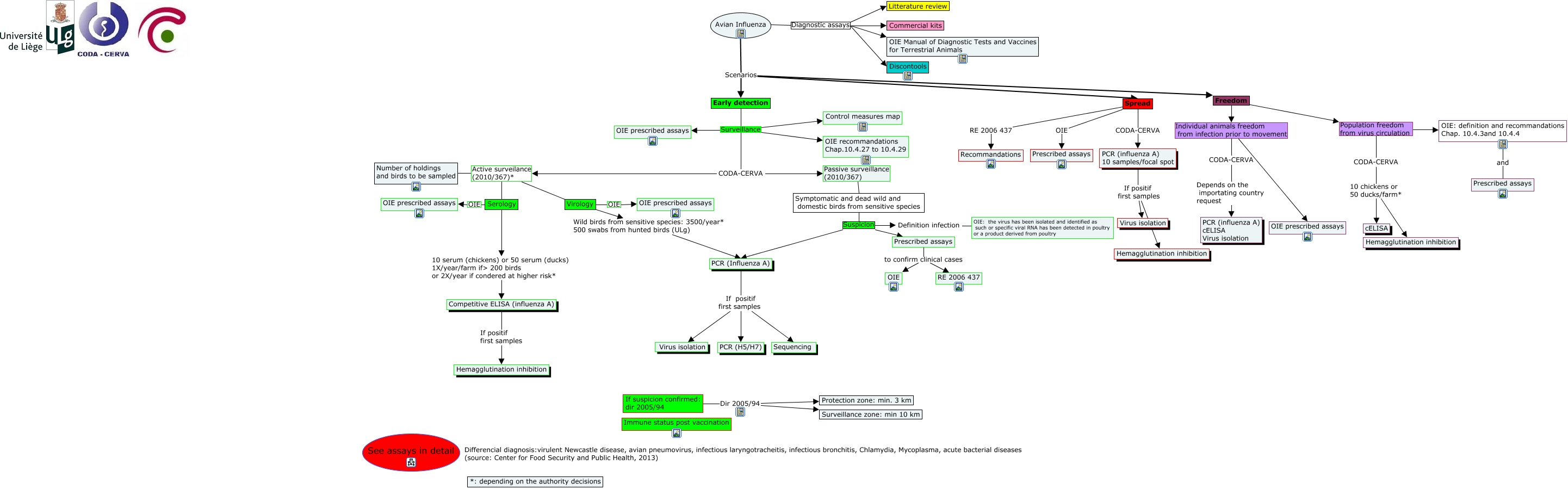
This Concept Map, created with IHMC CmapTools, has information related to: Avian influenza VF, Avian Influenza Scenarios Freedom, Early detection Surveillance Control measures map, Prescribed assays to confirm clinical cases RE 2006 437, Freedom Individual animals freedom from infection prior to movement CODA-CERVA, CODA-CERVA 10 chickens or 50 ducks/farm* Hemagglutination inhibition, Avian Influenza Diagnostic assays Litterature review, CODA-CERVA Active surveilance (2010/367)* Number of holdings and birds to be sampled, Symptomatic and dead wild and domestic birds from sensitive species Suspicion PCR (Influenza A), Competitive ELISA (influenza A) If positif first samples Hemagglutination inhibition, Avian Influenza Diagnostic assays OIE Manual of Diagnostic Tests and Vaccines for Terrestrial Animals, CODA-CERVA Active surveilance (2010/367)* Serology, PCR (influenza A) 10 samples/focal spot If positif first samples Virus isolation, OIE: definition and recommandations Chap. 10.4.3and 10.4.4 and Prescribed assays, Definition infection ???? OIE: the virus has been isolated and identified as such or specific viral RNA has been detected in poultry or a product derived from poultry, CODA-CERVA Depends on the importating country request PCR (influenza A) cELISA Virus isolation, Avian Influenza Diagnostic assays Discontools, Early detection Surveillance CODA-CERVA, Freedom Individual animals freedom from infection prior to movement OIE prescribed assays, PCR (Influenza A) If positif first samples Virus isolation, Virology Wild birds from sensitive species: 3500/year* 500 swabs from hunted birds (ULg) PCR (Influenza A)