WARNING:
JavaScript is turned OFF. None of the links on this concept map will
work until it is reactivated.
If you need help turning JavaScript On, click here.
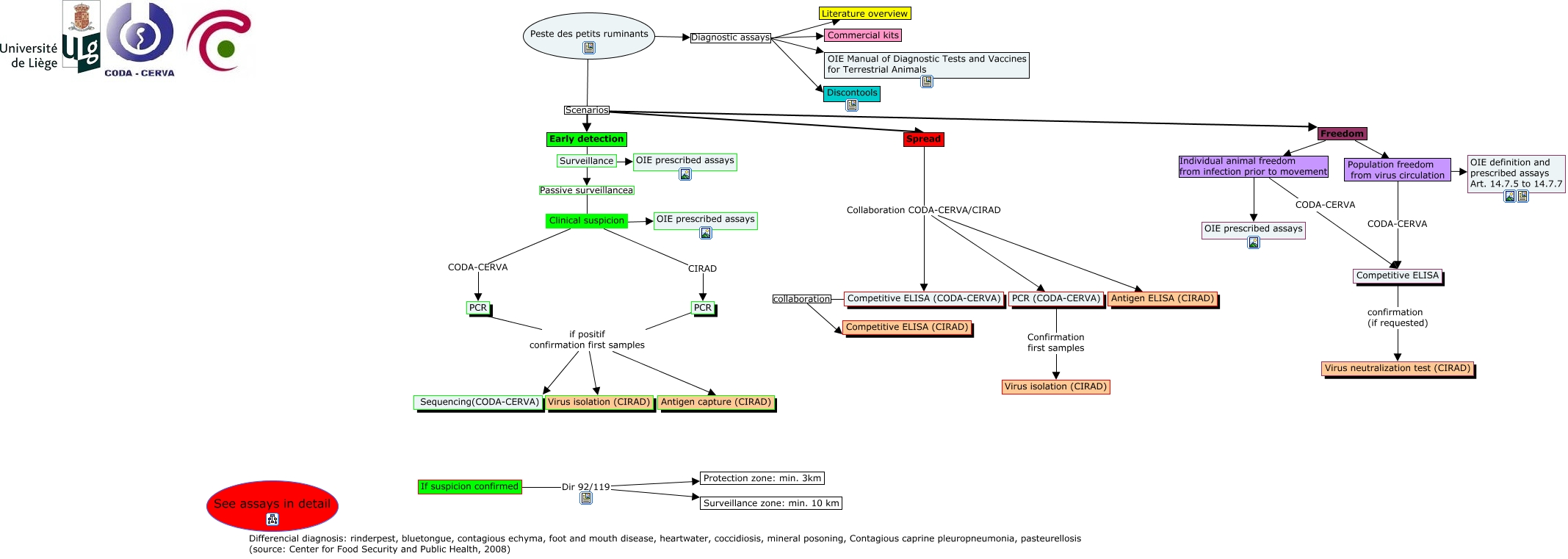
This Concept Map, created with IHMC CmapTools, has information related to: Peste des petits ruminants VF, PCR (CODA-CERVA) Confirmation first samples Virus isolation (CIRAD), Peste des petits ruminants Diagnostic assays OIE Manual of Diagnostic Tests and Vaccines for Terrestrial Animals, Peste des petits ruminants Diagnostic assays Discontools, Clinical suspicion ???? OIE prescribed assays, Spread Collaboration CODA-CERVA/CIRAD Competitive ELISA (CODA-CERVA), Freedom ???? Population freedom from virus circulation, PCR if positif confirmation first samples Antigen capture (CIRAD), Spread Collaboration CODA-CERVA/CIRAD PCR (CODA-CERVA), Peste des petits ruminants Scenarios Freedom, Early detection Passive surveillancea Clinical suspicion, PCR if positif confirmation first samples Antigen capture (CIRAD), PCR if positif confirmation first samples Virus isolation (CIRAD), Peste des petits ruminants Diagnostic assays Commercial kits, PCR if positif confirmation first samples Sequencing(CODA-CERVA), If suspicion confirmed Dir 92/119 Surveillance zone: min. 10 km, Competitive ELISA confirmation (if requested) Virus neutralization test (CIRAD), Clinical suspicion CODA-CERVA PCR, Freedom Individual animal freedom from infection prior to movement Competitive ELISA, Surveillance ???? OIE prescribed assays, Peste des petits ruminants Diagnostic assays Literature overview