WARNING:
JavaScript is turned OFF. None of the links on this concept map will
work until it is reactivated.
If you need help turning JavaScript On, click here.
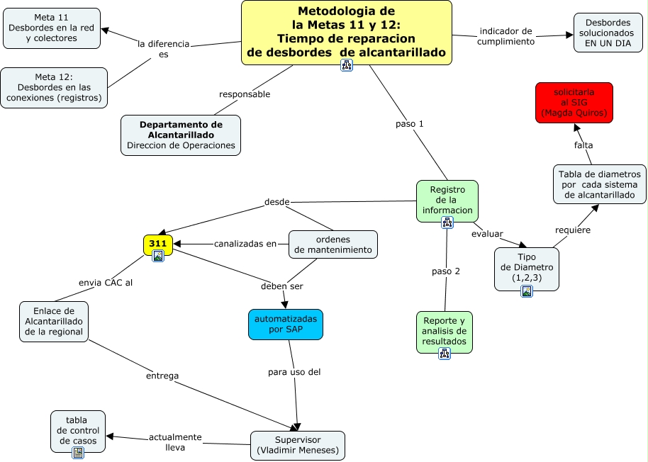
Este Cmap, tiene información relacionada con: Metodologia Metas 11_12, Supervisor (Vladimir Meneses) actualmente lleva tabla de control de casos, Metodologia de la Metas 11 y 12: Tiempo de reparacion de desbordes de alcantarillado la diferencia es Meta 11 Desbordes en la red y colectores, Metodologia de la Metas 11 y 12: Tiempo de reparacion de desbordes de alcantarillado paso 1 Registro de la informacion, Metodologia de la Metas 11 y 12: Tiempo de reparacion de desbordes de alcantarillado la diferencia es Meta 12: Desbordes en las conexiones (registros), 311 envia CAC al Enlace de Alcantarillado de la regional, Tipo de Diametro (1,2,3) requiere Tabla de diametros por cada sistema de alcantarillado, automatizadas por SAP para uso del Supervisor (Vladimir Meneses), Registro de la informacion paso 2 Reporte y analisis de resultados, 311 deben ser automatizadas por SAP, ordenes de mantenimiento deben ser automatizadas por SAP, Metodologia de la Metas 11 y 12: Tiempo de reparacion de desbordes de alcantarillado responsable Departamento de Alcantarillado Direccion de Operaciones, Tabla de diametros por cada sistema de alcantarillado falta solicitarla al SIG (Magda Quiros), ordenes de mantenimiento canalizadas en 311, Registro de la informacion desde 311, Enlace de Alcantarillado de la regional entrega Supervisor (Vladimir Meneses), Registro de la informacion evaluar Tipo de Diametro (1,2,3), Registro de la informacion desde ordenes de mantenimiento, Metodologia de la Metas 11 y 12: Tiempo de reparacion de desbordes de alcantarillado indicador de cumplimiento Desbordes solucionados EN UN DIA