WARNING:
JavaScript is turned OFF. None of the links on this concept map will
work until it is reactivated.
If you need help turning JavaScript On, click here.
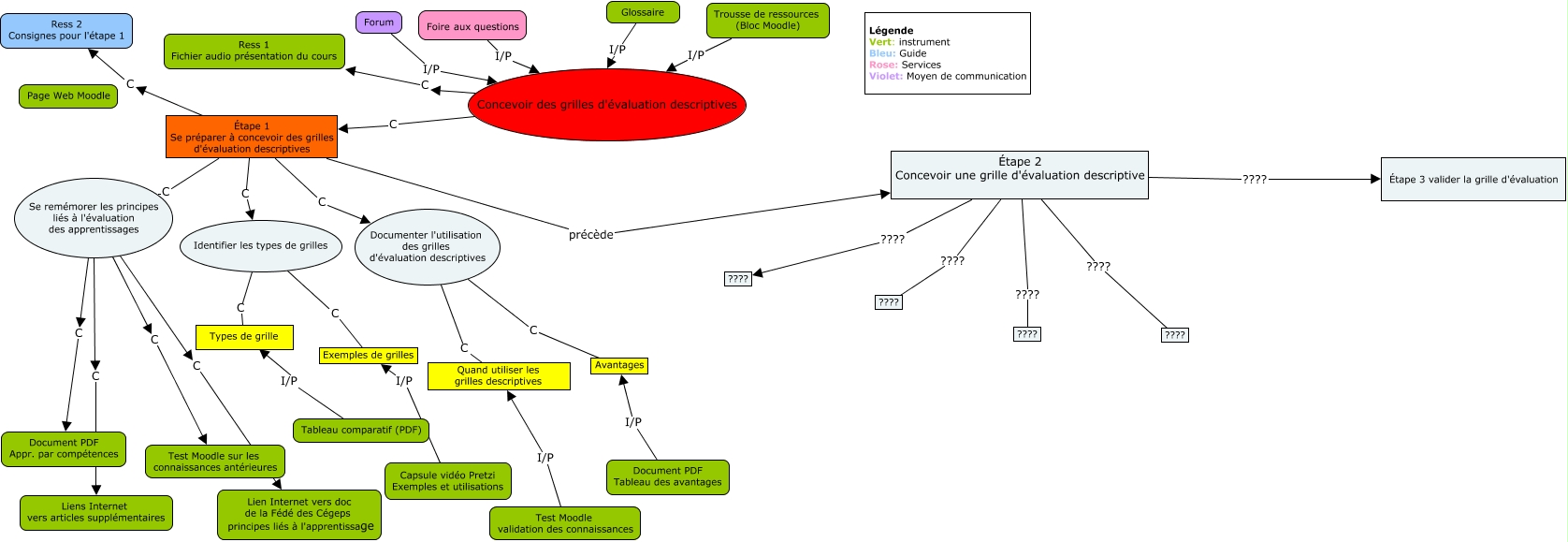
Cette carte de concepts créée avec IHMC CmapTools traite de: Travail 3 M. Briand, Étape 2 Concevoir une grille d'évaluation descriptive ???? ????, Concevoir des grilles d'évaluation descriptives C Ress 1 Fichier audio présentation du cours, Identifier les types de grilles C Types de grille, Identifier les types de grilles C Exemples de grilles, Se remémorer les principes liés à l'évaluation des apprentissages C Document PDF Appr. par compétences, Glossaire I/P Concevoir des grilles d'évaluation descriptives, Étape 2 Concevoir une grille d'évaluation descriptive ???? Étape 3 valider la grille d'évaluation, Étape 2 Concevoir une grille d'évaluation descriptive ???? ????, Documenter l'utilisation des grilles d'évaluation descriptives C Quand utiliser les grilles descriptives, Se remémorer les principes liés à l'évaluation des apprentissages C Liens Internet vers articles supplémentaires, Étape 1 Se préparer à concevoir des grilles d'évaluation descriptives C Identifier les types de grilles, Trousse de ressources (Bloc Moodle) I/P Concevoir des grilles d'évaluation descriptives, Foire aux questions I/P Concevoir des grilles d'évaluation descriptives, Concevoir des grilles d'évaluation descriptives C Étape 1 Se préparer à concevoir des grilles d'évaluation descriptives, Étape 2 Concevoir une grille d'évaluation descriptive ???? ????, Forum I/P Concevoir des grilles d'évaluation descriptives, Documenter l'utilisation des grilles d'évaluation descriptives C Avantages, Se remémorer les principes liés à l'évaluation des apprentissages C Test Moodle sur les connaissances antérieures, Se remémorer les principes liés à l'évaluation des apprentissages C Lien Internet vers doc de la Fédé des Cégeps principes liés à l'apprentissage, Étape 1 Se préparer à concevoir des grilles d'évaluation descriptives C Ress 2 Consignes pour l'étape 1