WARNING:
JavaScript is turned OFF. None of the links on this concept map will
work until it is reactivated.
If you need help turning JavaScript On, click here.
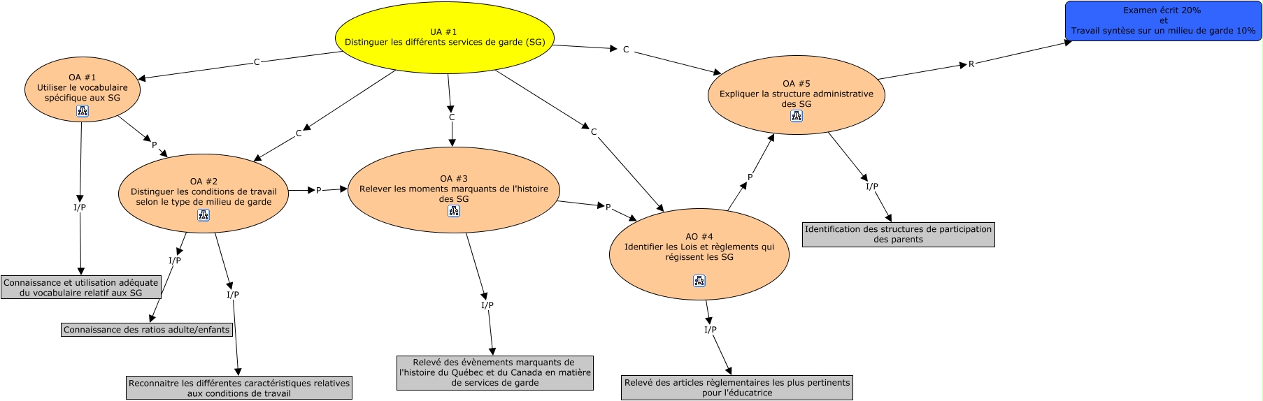
Cette carte de concepts créée avec IHMC CmapTools traite de: UA 1, OA #1 Utiliser le vocabulaire spécifique aux SG I/P Connaissance et utilisation adéquate du vocabulaire relatif aux SG, OA #5 Expliquer la structure administrative des SG I/P Identification des structures de participation des parents, UA #1 Distinguer les différents services de garde (SG) C OA #1 Utiliser le vocabulaire spécifique aux SG, OA #2 Distinguer les conditions de travail selon le type de milieu de garde I/P Connaissance des ratios adulte/enfants, UA #1 Distinguer les différents services de garde (SG) C OA #2 Distinguer les conditions de travail selon le type de milieu de garde, UA #1 Distinguer les différents services de garde (SG) C AO #4 Identifier les Lois et règlements qui régissent les SG, UA #1 Distinguer les différents services de garde (SG) C OA #5 Expliquer la structure administrative des SG, OA #2 Distinguer les conditions de travail selon le type de milieu de garde I/P Reconnaitre les différentes caractéristiques relatives aux conditions de travail, OA #1 Utiliser le vocabulaire spécifique aux SG P OA #2 Distinguer les conditions de travail selon le type de milieu de garde, OA #5 Expliquer la structure administrative des SG R Examen écrit 20% et Travail syntèse sur un milieu de garde 10%, OA #3 Relever les moments marquants de l'histoire des SG I/P Relevé des évènements marquants de l'histoire du Québec et du Canada en matière de services de garde, AO #4 Identifier les Lois et règlements qui régissent les SG P OA #5 Expliquer la structure administrative des SG, AO #4 Identifier les Lois et règlements qui régissent les SG I/P Relevé des articles règlementaires les plus pertinents pour l'éducatrice, UA #1 Distinguer les différents services de garde (SG) C OA #3 Relever les moments marquants de l'histoire des SG, OA #2 Distinguer les conditions de travail selon le type de milieu de garde P OA #3 Relever les moments marquants de l'histoire des SG, OA #3 Relever les moments marquants de l'histoire des SG P AO #4 Identifier les Lois et règlements qui régissent les SG