WARNING:
JavaScript is turned OFF. None of the links on this concept map will
work until it is reactivated.
If you need help turning JavaScript On, click here.
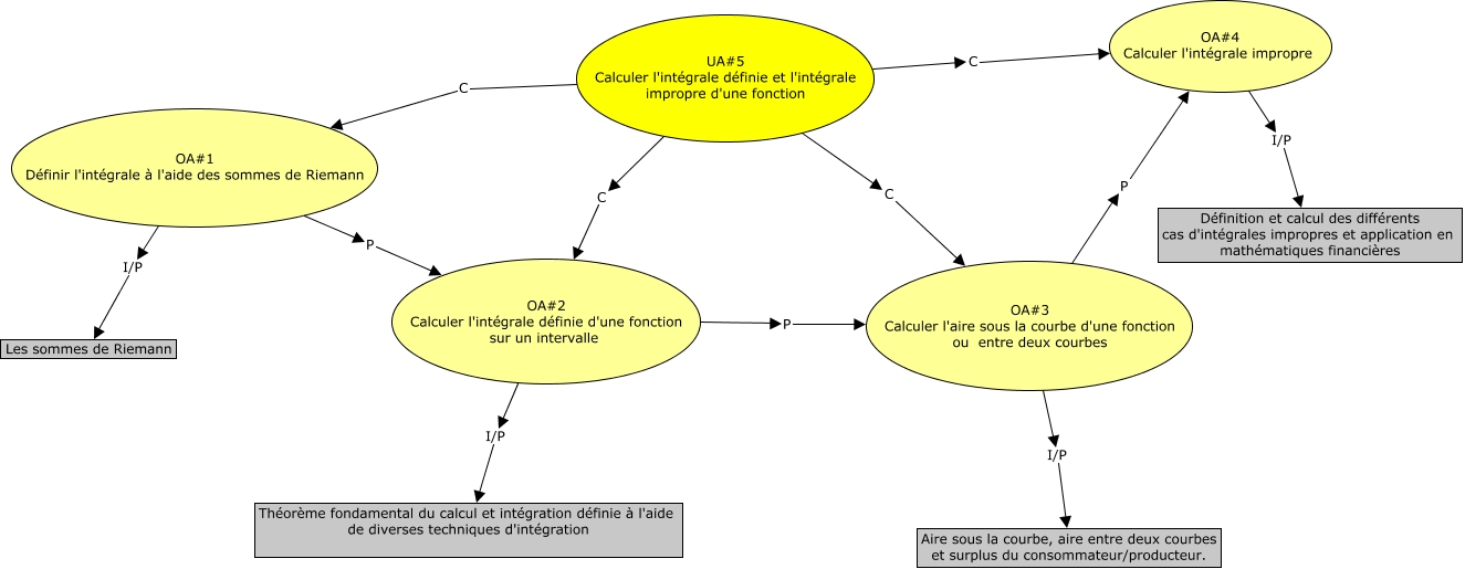
This Concept Map, created with IHMC CmapTools, has information related to: UA5, UA#5 Calculer l'intégrale définie et l'intégrale impropre d'une fonction C OA#1 Définir l'intégrale à l'aide des sommes de Riemann, OA#3 Calculer l'aire sous la courbe d'une fonction ou entre deux courbes I/P Aire sous la courbe, aire entre deux courbes et surplus du consommateur/producteur., UA#5 Calculer l'intégrale définie et l'intégrale impropre d'une fonction C OA#4 Calculer l'intégrale impropre, OA#2 Calculer l'intégrale définie d'une fonction sur un intervalle I/P Théorème fondamental du calcul et intégration définie à l'aide de diverses techniques d'intégration, OA#1 Définir l'intégrale à l'aide des sommes de Riemann I/P Les sommes de Riemann, UA#5 Calculer l'intégrale définie et l'intégrale impropre d'une fonction C OA#2 Calculer l'intégrale définie d'une fonction sur un intervalle, OA#1 Définir l'intégrale à l'aide des sommes de Riemann P OA#2 Calculer l'intégrale définie d'une fonction sur un intervalle, OA#4 Calculer l'intégrale impropre I/P Définition et calcul des différents cas d'intégrales impropres et application en mathématiques financières, OA#2 Calculer l'intégrale définie d'une fonction sur un intervalle P OA#3 Calculer l'aire sous la courbe d'une fonction ou entre deux courbes, OA#3 Calculer l'aire sous la courbe d'une fonction ou entre deux courbes P OA#4 Calculer l'intégrale impropre, UA#5 Calculer l'intégrale définie et l'intégrale impropre d'une fonction C OA#3 Calculer l'aire sous la courbe d'une fonction ou entre deux courbes