WARNING:
JavaScript is turned OFF. None of the links on this concept map will
work until it is reactivated.
If you need help turning JavaScript On, click here.
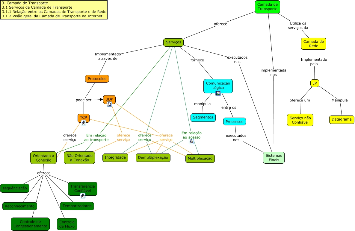
Esse mapa conceitual, produzido no IHMC CmapTools, tem a informação relacionada a: Capitulo3, TCP oferece serviço Orientado à Conexão, TCP oferece serviço Multiplexação, Serviços Em relação ao transporte Não Orientado à Conexão, Serviços Em relação ao acesso Multiplexação, Camada de Transporte implementada nos Sistemas Finais, Serviços fornece Comunicação Lógica, Comunicação Lógica entre os Processos, IP oferece um Serviço não Confiável, IP Manipula Datagrama, UDP oferece serviço Demultiplexação, Orientado à Conexão oferece sequênciação, Serviços executados nos Sistemas Finais, TCP oferece serviço Integridade, Processos executados nos Sistemas Finais, Orientado à Conexão oferece Controle de Congestionamento, Camada de Transporte Utiliza os serviços da Camada de Rede, TCP oferece serviço Demultiplexação, Camada de Transporte oferece Serviços, Orientado à Conexão oferece Temporizadores, Orientado à Conexão oferece Reconhecimento