WARNING:
JavaScript is turned OFF. None of the links on this concept map will
work until it is reactivated.
If you need help turning JavaScript On, click here.
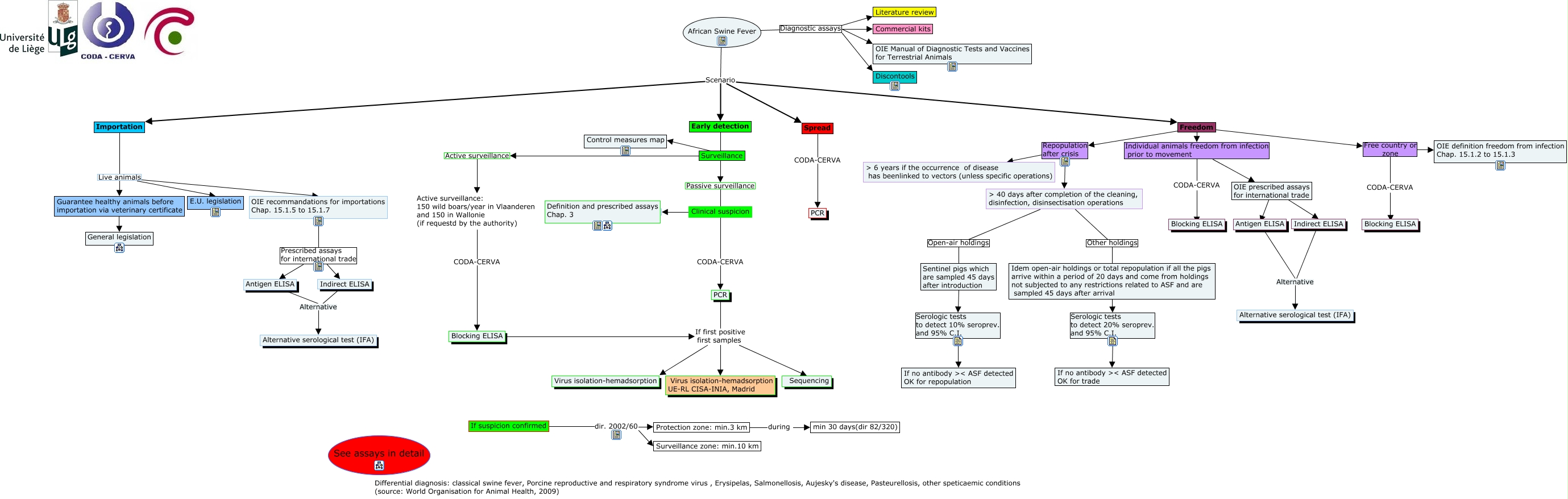
This Concept Map, created with IHMC CmapTools, has information related to: African Swine Fever VF, Indirect ELISA Alternative Alternative serological test (IFA), OIE prescribed assays for international trade ???? Indirect ELISA, Spread CODA-CERVA PCR, > 40 days after completion of the cleaning, disinfection, disinsectisation operations Other holdings Idem open-air holdings or total repopulation if all the pigs arrive within a period of 20 days and come from holdings not subjected to any restrictions related to ASF and are sampled 45 days after arrival, Freedom Repopulation after crisis > 40 days after completion of the cleaning, disinfection, disinsectisation operations, Antigen ELISA Alternative Alternative serological test (IFA), African Swine Fever Scenario Early detection, Clinical suspicion CODA-CERVA PCR, OIE prescribed assays for international trade ???? Antigen ELISA, Blocking ELISA If first positive first samples Virus isolation-hemadsorption, Surveillance ???? Control measures map, African Swine Fever Scenario Spread, PCR If first positive first samples Virus isolation-hemadsorption UE-RL CISA-INIA, Madrid, Freedom Free country or zone CODA-CERVA, Sentinel pigs which are sampled 45 days after introduction Serologic tests to detect 10% seroprev. and 95% C.I. If no antibody >< ASF detected OK for repopulation, African Swine Fever Diagnostic assays OIE Manual of Diagnostic Tests and Vaccines for Terrestrial Animals, Idem open-air holdings or total repopulation if all the pigs arrive within a period of 20 days and come from holdings not subjected to any restrictions related to ASF and are sampled 45 days after arrival Serologic tests to detect 20% seroprev. and 95% C.I. If no antibody >< ASF detected OK for trade, Importation Live animals E.U. legislation, CODA-CERVA ???? Blocking ELISA, Early detection Passive surveillance Clinical suspicion