WARNING:
JavaScript is turned OFF. None of the links on this concept map will
work until it is reactivated.
If you need help turning JavaScript On, click here.
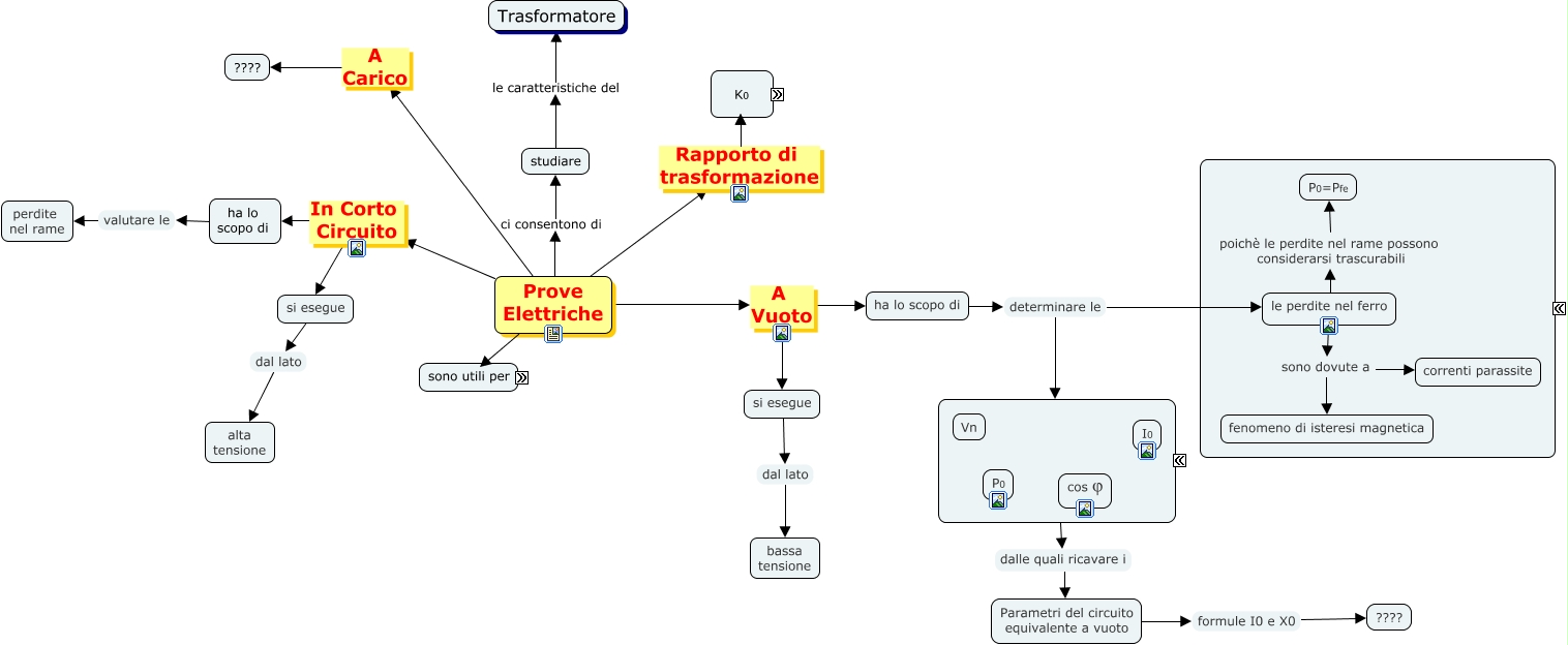
Questa Cmap, creata con IHMC CmapTools, contiene informazioni relative a: prova vuoto 2, si esegue dal lato bassa tensione, Prove Elettriche A Carico ????, Prove Elettriche A Vuoto si esegue, Prove Elettriche sono utili per valutare, studiare le caratteristiche del Trasformatore, Prove Elettriche In Corto Circuito ha lo scopo di, eseguito tramite Metodo dei due voltmetri, Prove Elettriche A Vuoto ha lo scopo di, le perdite nel ferro sono dovute a fenomeno di isteresi magnetica, ha lo scopo di determinare le grandezze elettriche a vuoto, grandezze elettriche a vuoto dalle quali ricavare i Parametri del circuito equivalente a vuoto, Parametri del circuito equivalente a vuoto formule I0 e X0 ????, Prove Elettriche Rapporto di trasformazione, ha lo scopo di valutare le perdite nel rame, Prove Elettriche sono utili per verificare, le perdite nel ferro sono dovute a correnti parassite, Prove Elettriche In Corto Circuito si esegue, Prove Elettriche ci consentono di studiare, valutare i parametri caratteristici della macchina che concorrono, le perdite nel ferro poichè le perdite nel rame possono considerarsi trascurabili P0=Pfe