WARNING:
JavaScript is turned OFF. None of the links on this concept map will
work until it is reactivated.
If you need help turning JavaScript On, click here.
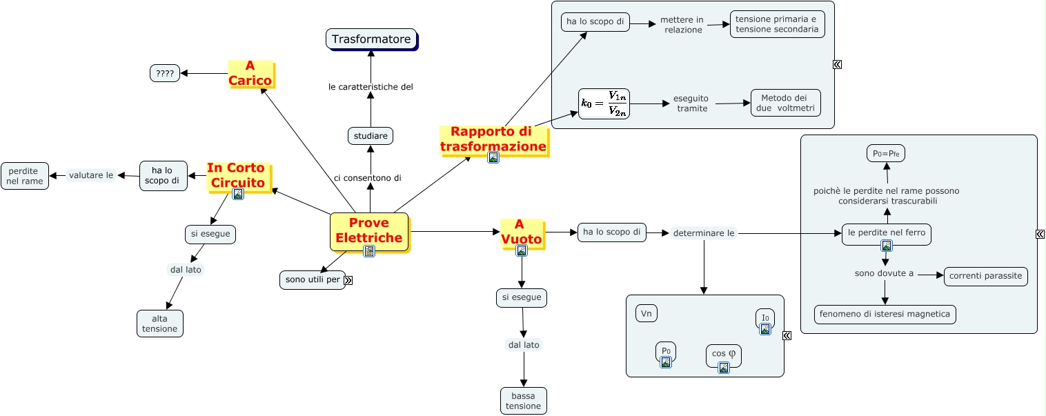
Questa Cmap, creata con IHMC CmapTools, contiene informazioni relative a: Prove sul Trasformatore, comprendere i parametri caratteristici della macchina che concorrono, verificare i parametri caratteristici della macchina che concorrono, si esegue dal lato bassa tensione, Prove Elettriche In Corto Circuito si esegue, ha lo scopo di valutare le perdite nel rame, Prove Elettriche sono utili per comprendere, Prove Elettriche sono utili per valutare, ha lo scopo di determinare le grandezze elettriche a vuoto, Prove Elettriche ci consentono di studiare, le perdite nel ferro sono dovute a fenomeno di isteresi magnetica, eseguito tramite Metodo dei due voltmetri, Prove Elettriche In Corto Circuito ha lo scopo di, che concorrono al calcolo del Rendimento, Prove Elettriche A Vuoto ha lo scopo di, Prove Elettriche Rapporto di trasformazione, valutare i parametri caratteristici della macchina che concorrono, Prove Elettriche Rapporto di trasformazione ha lo scopo di, Prove Elettriche A Carico ????, si esegue dal lato alta tensione, le perdite nel ferro poichè le perdite nel rame possono considerarsi trascurabili P0=Pfe