WARNING:
JavaScript is turned OFF. None of the links on this concept map will
work until it is reactivated.
If you need help turning JavaScript On, click here.
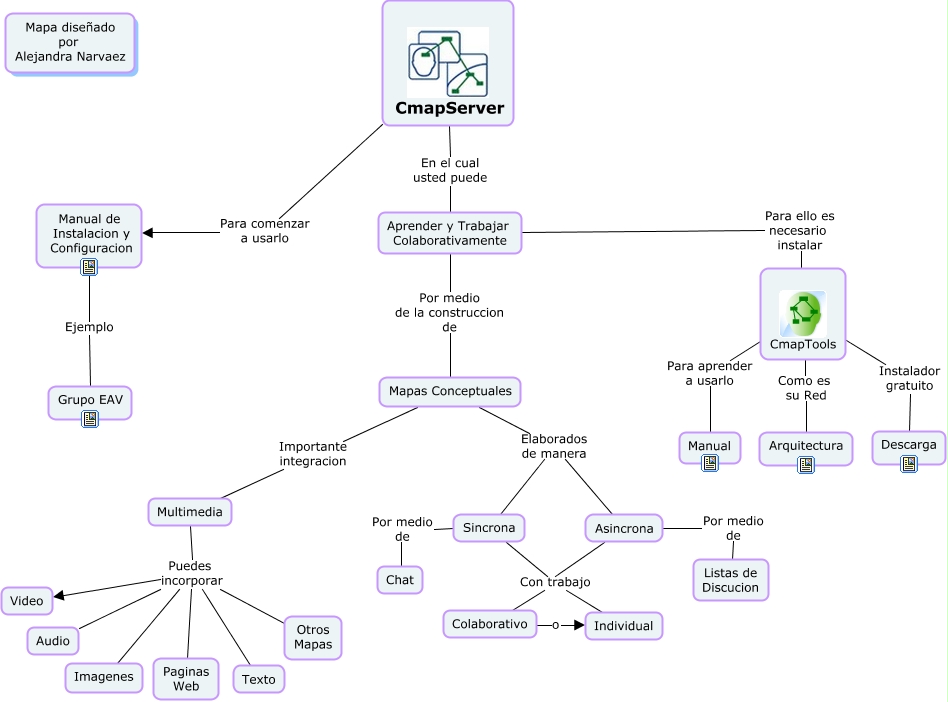
Este Cmap, tiene información relacionada con: CmapServer, Mapas Conceptuales Importante integracion Multimedia, Mapas Conceptuales Elaborados de manera Sincrona, Multimedia Puedes incorporar Audio, Aprender y Trabajar Colaborativamente Para ello es necesario instalar CmapTools, CmapTools Como es su Red Arquitectura, CmapTools Instalador gratuito Descarga, Asincrona Con trabajo Colaborativo, Asincrona Con trabajo Individual, Multimedia Puedes incorporar Video, CmapServer En el cual usted puede Aprender y Trabajar Colaborativamente, Sincrona Con trabajo Colaborativo, Multimedia Puedes incorporar Paginas Web, CmapServer Para comenzar a usarlo Manual de Instalacion y Configuracion, Aprender y Trabajar Colaborativamente Por medio de la construccion de Mapas Conceptuales, Multimedia Puedes incorporar Imagenes, CmapTools Para aprender a usarlo Manual, Multimedia Puedes incorporar Texto, Mapas Conceptuales Elaborados de manera Asincrona, Asincrona Por medio de Listas de Discucion, Sincrona Por medio de Chat