WARNING:
JavaScript is turned OFF. None of the links on this concept map will
work until it is reactivated.
If you need help turning JavaScript On, click here.
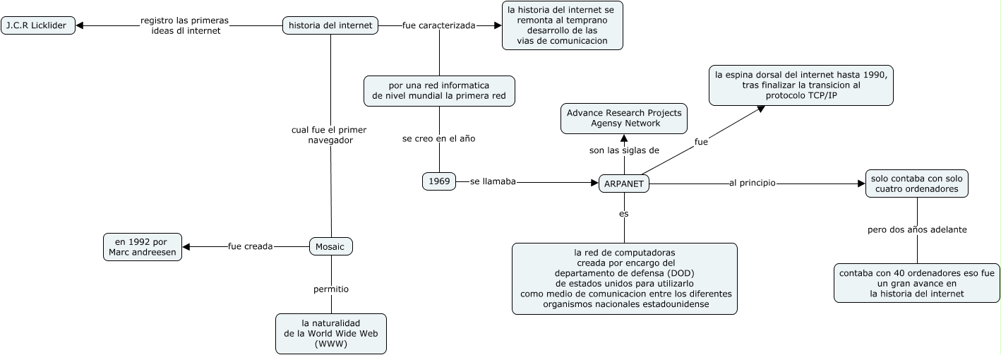
Este Cmap, tiene información relacionada con: historia del internet tema 1, ARPANET fue la espina dorsal del internet hasta 1990, tras finalizar la transicion al protocolo TCP/IP, ARPANET es la red de computadoras creada por encargo del departamento de defensa (DOD) de estados unidos para utilizarlo como medio de comunicacion entre los diferentes organismos nacionales estadounidense, ARPANET son las siglas de Advance Research Projects Agensy Network, 1969 se llamaba ARPANET, historia del internet fue caracterizada la historia del internet se remonta al temprano desarrollo de las vias de comunicacion, Mosaic permitio la naturalidad de la World Wide Web (WWW), por una red informatica de nivel mundial la primera red se creo en el año 1969, historia del internet registro las primeras ideas dl internet J.C.R Licklider, historia del internet cual fue el primer navegador Mosaic, Mosaic fue creada en 1992 por Marc andreesen, solo contaba con solo cuatro ordenadores pero dos años adelante contaba con 40 ordenadores eso fue un gran avance en la historia del internet, ARPANET al principio solo contaba con solo cuatro ordenadores, historia del internet fue caracterizada por una red informatica de nivel mundial la primera red