WARNING:
JavaScript is turned OFF. None of the links on this concept map will
work until it is reactivated.
If you need help turning JavaScript On, click here.
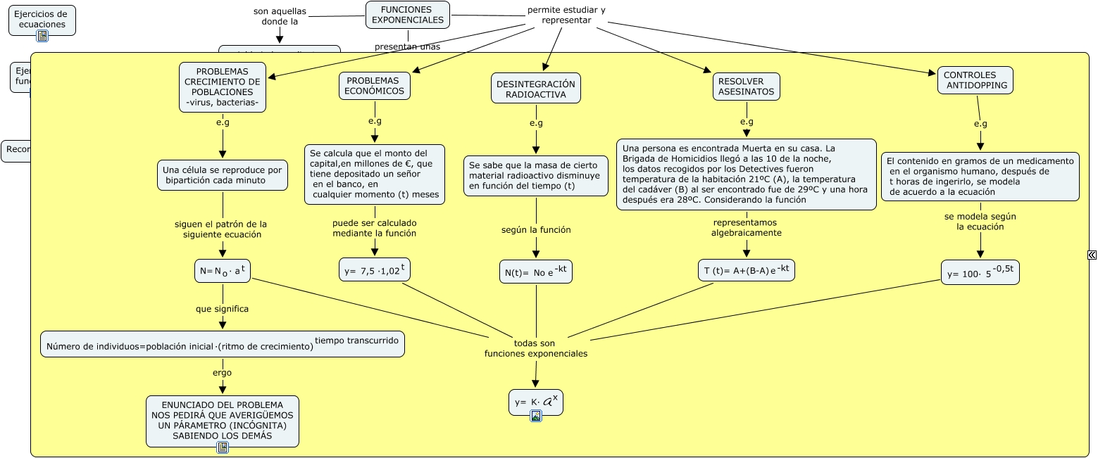
Este Cmap, tiene información relacionada con: Funciones exponenciales, <math xmlns="http://www.w3.org/1998/Math/MathML"> <mrow> <mtext> y= 100· </mtext> <mmultiscripts> <mtext> 5 </mtext> <none/> <mtext> -0,5t </mtext> </mmultiscripts> </mrow> </math> todas son funciones exponenciales <math xmlns="http://www.w3.org/1998/Math/MathML"> <mrow> <mtext> y= </mtext> <mmultiscripts> <mtext> K· a </mtext> <none/> <mtext> x </mtext> </mmultiscripts> </mrow> </math>, FUNCIONES EXPONENCIALES presentan unas CARACTERÍSTICAS GENERALES, CONTROLES ANTIDOPPING e.g El contenido en gramos de un medicamento en el organismo humano, después de t horas de ingerirlo, se modela de acuerdo a la ecuación, El contenido en gramos de un medicamento en el organismo humano, después de t horas de ingerirlo, se modela de acuerdo a la ecuación se modela según la ecuación <math xmlns="http://www.w3.org/1998/Math/MathML"> <mrow> <mtext> y= 100· </mtext> <mmultiscripts> <mtext> 5 </mtext> <none/> <mtext> -0,5t </mtext> </mmultiscripts> </mrow> </math>, FUNCIONES EXPONENCIALES permite estudiar y representar DESINTEGRACIÓN RADIOACTIVA, DESINTEGRACIÓN RADIOACTIVA e.g Se sabe que la masa de cierto material radioactivo disminuye en función del tiempo (t), <math xmlns="http://www.w3.org/1998/Math/MathML"> <mrow> <mtext> Número de individuos=población inicial </mtext> <mmultiscripts> <mtext> ·(ritmo de crecimiento) </mtext> <none/> <mtext> tiempo transcurrido </mtext> </mmultiscripts> </mrow> </math> ergo ENUNCIADO DEL PROBLEMA NOS PEDIRÁ QUE AVERIGÜEMOS UN PÁRAMETRO (INCÓGNITA) SABIENDO LOS DEMÁS, Una célula se reproduce por bipartición cada minuto siguen el patrón de la siguiente ecuación <math xmlns="http://www.w3.org/1998/Math/MathML"> <mrow> <mtext> N= </mtext> <mmultiscripts> <mtext> N </mtext> <mtext> o </mtext> <none/> </mmultiscripts> <mmultiscripts> <mtext> · a </mtext> <none/> <mtext> t </mtext> </mmultiscripts> </mrow> </math>, <math xmlns="http://www.w3.org/1998/Math/MathML"> <mrow> <mtext> f(x)= </mtext> <mmultiscripts> <mtext> a </mtext> <none/> <mtext> x </mtext> </mmultiscripts> </mrow> </math> e.g <math xmlns="http://www.w3.org/1998/Math/MathML"> <mrow> <mtext> f(x)= </mtext> <mmultiscripts> <mtext> 2 </mtext> <none/> <mtext> x+3 </mtext> </mmultiscripts> </mrow> </math>, variable independiente, x, está en el exponente algebraicamente se representa así <math xmlns="http://www.w3.org/1998/Math/MathML"> <mrow> <mtext> f(x)= </mtext> <mmultiscripts> <mtext> a </mtext> <none/> <mtext> x </mtext> </mmultiscripts> </mrow> </math>, <math xmlns="http://www.w3.org/1998/Math/MathML"> <mrow> <mtext> N(t)= </mtext> <mmultiscripts> <mtext> No e </mtext> <none/> <mtext> -kt </mtext> </mmultiscripts> </mrow> </math> todas son funciones exponenciales <math xmlns="http://www.w3.org/1998/Math/MathML"> <mrow> <mtext> y= </mtext> <mmultiscripts> <mtext> K· a </mtext> <none/> <mtext> x </mtext> </mmultiscripts> </mrow> </math>, Se calcula que el monto del capital,en millones de €, que tiene depositado un señor en el banco, en cualquier momento (t) meses puede ser calculado mediante la función <math xmlns="http://www.w3.org/1998/Math/MathML"> <mrow> <mtext> y= </mtext> <mmultiscripts> <mtext> 7,5 ·1,02 </mtext> <none/> <mtext> t </mtext> </mmultiscripts> </mrow> </math>, PROBLEMAS CRECIMIENTO DE POBLACIONES -virus, bacterias- e.g Una célula se reproduce por bipartición cada minuto, FUNCIONES EXPONENCIALES permite estudiar y representar RESOLVER ASESINATOS, <math xmlns="http://www.w3.org/1998/Math/MathML"> <mrow> <mtext> f(x)= </mtext> <mmultiscripts> <mtext> a </mtext> <none/> <mtext> x </mtext> </mmultiscripts> </mrow> </math> e.g <math xmlns="http://www.w3.org/1998/Math/MathML"> <mrow> <mtext> f(x)= </mtext> <mmultiscripts> <mrow> <mroot> <mrow> <mmultiscripts> <mtext> 3 </mtext> <none/> <mtext> </mtext> </mmultiscripts> </mrow> <mtext> 2x-1 </mtext> </mroot> </mrow> <none/> <mtext> </mtext> </mmultiscripts> </mrow> </math>, FUNCIONES EXPONENCIALES son aquellas donde la variable independiente, x, está en el exponente, <math xmlns="http://www.w3.org/1998/Math/MathML"> <mrow> <mtext> f(x)= </mtext> <mmultiscripts> <mtext> a </mtext> <none/> <mtext> x </mtext> </mmultiscripts> </mrow> </math> e.g <math xmlns="http://www.w3.org/1998/Math/MathML"> <mrow> <mtext> f(x)= </mtext> <mmultiscripts> <mtext> 2 </mtext> <none/> <mtext> x </mtext> </mmultiscripts> </mrow> </math>, RESOLVER ASESINATOS e.g Una persona es encontrada Muerta en su casa. La Brigada de Homicidios llegó a las 10 de la noche, los datos recogidos por los Detectives fueron temperatura de la habitación 21ºC (A), la temperatura del cadáver (B) al ser encontrado fue de 29ºC y una hora después era 28ºC. Considerando la función, <math xmlns="http://www.w3.org/1998/Math/MathML"> <mrow> <mtext> N= </mtext> <mmultiscripts> <mtext> N </mtext> <mtext> o </mtext> <none/> </mmultiscripts> <mmultiscripts> <mtext> · a </mtext> <none/> <mtext> t </mtext> </mmultiscripts> </mrow> </math> todas son funciones exponenciales <math xmlns="http://www.w3.org/1998/Math/MathML"> <mrow> <mtext> y= </mtext> <mmultiscripts> <mtext> K· a </mtext> <none/> <mtext> x </mtext> </mmultiscripts> </mrow> </math>, <math xmlns="http://www.w3.org/1998/Math/MathML"> <mrow> <mtext> T (t)= A+(B-A) </mtext> <mmultiscripts> <mtext> e </mtext> <none/> <mtext> -kt </mtext> </mmultiscripts> </mrow> </math> todas son funciones exponenciales <math xmlns="http://www.w3.org/1998/Math/MathML"> <mrow> <mtext> y= </mtext> <mmultiscripts> <mtext> K· a </mtext> <none/> <mtext> x </mtext> </mmultiscripts> </mrow> </math>