WARNING:
JavaScript is turned OFF. None of the links on this concept map will
work until it is reactivated.
If you need help turning JavaScript On, click here.
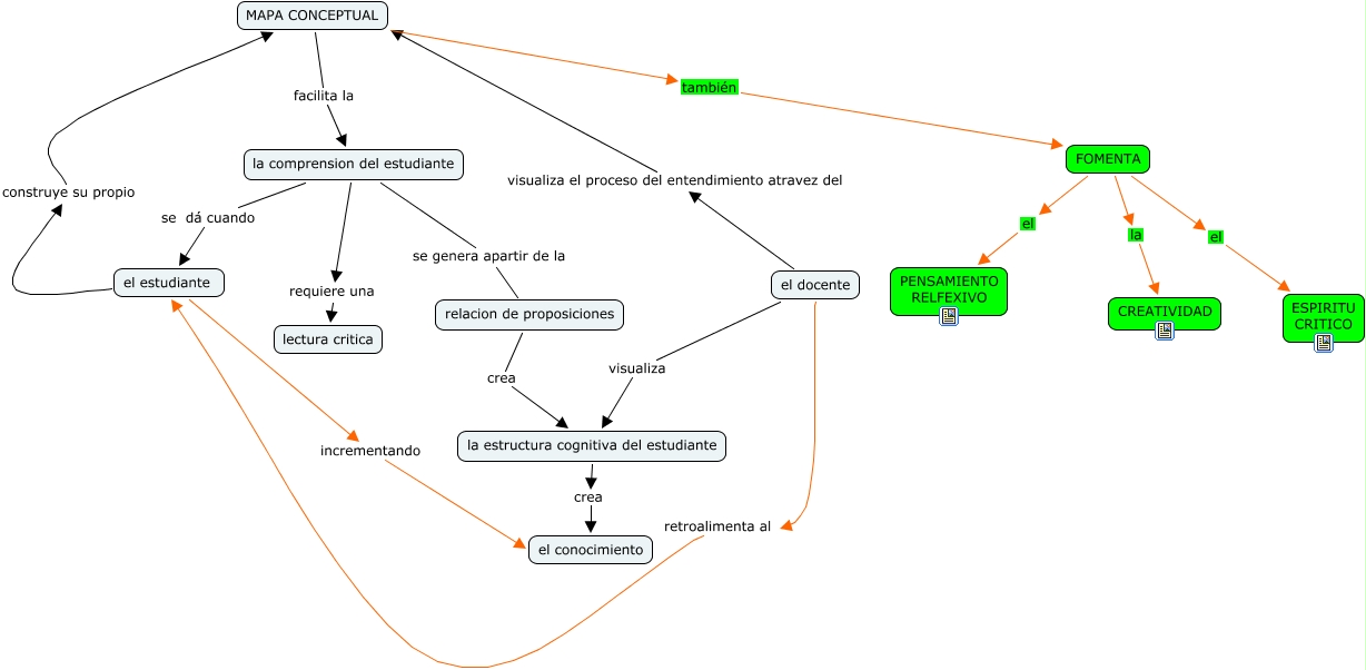
Este Cmap, tiene información relacionada con: propuesta o1, el docente visualiza la estructura cognitiva del estudiante, el estudiante construye su propio MAPA CONCEPTUAL, FOMENTA el ESPIRITU CRITICO, la comprension del estudiante requiere una lectura critica, la comprension del estudiante se dá cuando el estudiante, el docente visualiza el proceso del entendimiento atravez del MAPA CONCEPTUAL, el estudiante incrementando el conocimiento, FOMENTA la CREATIVIDAD, la comprension del estudiante se genera apartir de la relacion de proposiciones, relacion de proposiciones crea la estructura cognitiva del estudiante, el docente retroalimenta al el estudiante, MAPA CONCEPTUAL facilita la la comprension del estudiante, MAPA CONCEPTUAL también FOMENTA, la estructura cognitiva del estudiante crea el conocimiento, FOMENTA el PENSAMIENTO RELFEXIVO