WARNING:
JavaScript is turned OFF. None of the links on this concept map will
work until it is reactivated.
If you need help turning JavaScript On, click here.
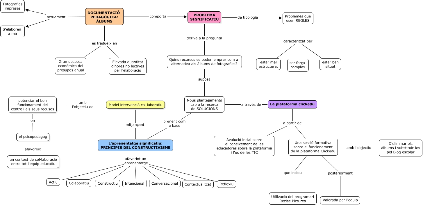
Este Cmap, tiene información relacionada con: mapa6, PROBLEMA SIGNIFICATIU deriva a la pregunta Quins recursos es poden emprar com a alternativa als àlbums de fotografies?, DOCUMENTACIÓ PEDAGÒGICA: ÀLBUMS actuament Fotografies impreses, DOCUMENTACIÓ PEDAGÒGICA: ÀLBUMS comporta PROBLEMA SIGNIFICATIU, el psicopedagog afavoreix un context de col·laboració entre tot l'equip educatiu, Una sessió formativa sobre el funcionament de la plataforma Clickedu que inclou Utilizació del programari Rezise Pictures, DOCUMENTACIÓ PEDAGÒGICA: ÀLBUMS es tradueix en Elevada quantitat d'hores no lectives per l'elaboració, Problemes que usen REGLES caracteritzat per ser força complex, DOCUMENTACIÓ PEDAGÒGICA: ÀLBUMS es tradueix en Gran despesa econòmica del presupos anual, Problemes que usen REGLES caracteritzat per estar ben situat, La plataforma clickedu a partir de Avalució incial sobre el coneixement de les educadores sobre la plataforma i l'ús de les TIC, La plataforma clickedu a partir de Una sessió formativa sobre el funcionament de la plataforma Clickedu, Problemes que usen REGLES caracteritzat per estar mal estructurat, DOCUMENTACIÓ PEDAGÒGICA: ÀLBUMS actuament S'elaboren a mà, potenciar el bon funcionament del centre i els seus recusos on el psicopedagog, L'aprenentatge significatiu: PRINCIPIS DEL CONSTRUCTIVISME afavorint un aprenentatge Reflexiu, PROBLEMA SIGNIFICATIU de tipologia Problemes que usen REGLES, Nous plantejaments cap a la recerca de SOLUCIONS prenent com a base L'aprenentatge significatiu: PRINCIPIS DEL CONSTRUCTIVISME, L'aprenentatge significatiu: PRINCIPIS DEL CONSTRUCTIVISME afavorint un aprenentatge Conversacional, Una sessió formativa sobre el funcionament de la plataforma Clickedu posteriorment Valorada per l'equip, L'aprenentatge significatiu: PRINCIPIS DEL CONSTRUCTIVISME afavorint un aprenentatge Actiu