WARNING:
JavaScript is turned OFF. None of the links on this concept map will
work until it is reactivated.
If you need help turning JavaScript On, click here.
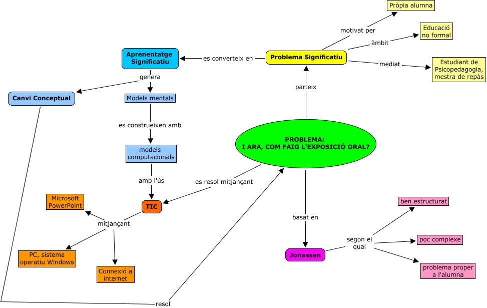
Aquest mapa conceptual conté informació relacionada amb: Projecte, Problema Significatiu motivat per Pròpia alumna, TIC mitjançant Connexió a internet, Aprenentatge Significatiu genera Canvi Conceptual, TIC mitjançant PC, sistema operatiu Windows, PROBLEMA: I ARA, COM FAIG L'EXPOSICIÓ ORAL? es resol mitjançant TIC, Jonassen segon el qual problema proper a l'alumna, Aprenentatge Significatiu genera Models mentals, models computacionals amb l'ús TIC, Problema Significatiu àmbit Educació no formal, Jonassen segon el qual poc complexe, Problema Significatiu es converteix en Aprenentatge Significatiu, PROBLEMA: I ARA, COM FAIG L'EXPOSICIÓ ORAL? basat en Jonassen, Jonassen segon el qual ben estructurat, Problema Significatiu mediat Estudiant de Psicopedagogia, mestra de repàs, PROBLEMA: I ARA, COM FAIG L'EXPOSICIÓ ORAL? parteix Problema Significatiu, TIC mitjançant Microsoft PowerPoint, Models mentals es construeixen amb models computacionals, Canvi Conceptual resol PROBLEMA: I ARA, COM FAIG L'EXPOSICIÓ ORAL?