WARNING:
JavaScript is turned OFF. None of the links on this concept map will
work until it is reactivated.
If you need help turning JavaScript On, click here.
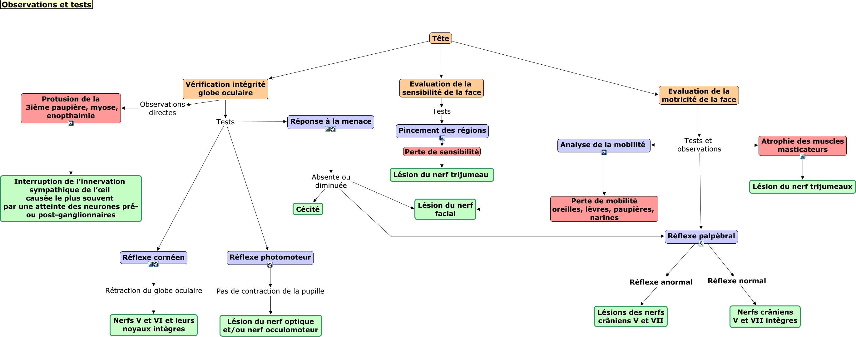
Cette carte de concepts créée avec IHMC CmapTools traite de: Tête correction, Evaluation de la sensibilité de la face Tests Pincement des régions, Réflexe palpébral Réflexe anormal Lésions des nerfs crâniens V et VII, Evaluation de la motricité de la face Tests et observations Analyse de la mobilité, Vérification intégrité globe oculaire Tests Réflexe cornéen, Tête Evaluation de la motricité de la face, Vérification intégrité globe oculaire Observations directes Protusion de la 3ième paupière, myose, enopthalmie, Pincement des régions Perte de sensibilité Lésion du nerf trijumeau, Analyse de la mobilité Perte de mobilité oreilles, lèvres, paupières, narines Lésion du nerf facial, Réponse à la menace Absente ou diminuée Cécité, Tête Vérification intégrité globe oculaire, Evaluation de la motricité de la face Tests et observations Atrophie des muscles masticateurs, Réflexe photomoteur Pas de contraction de la pupille Lésion du nerf optique et/ou nerf occulomoteur, Réflexe cornéen Rétraction du globe oculaire Nerfs V et VI et leurs noyaux intègres, Protusion de la 3ième paupière, myose, enopthalmie Interruption de l’innervation sympathique de l’œil causée le plus souvent par une atteinte des neurones pré- ou post-ganglionnaires, Atrophie des muscles masticateurs Lésion du nerf trijumeaux, Réflexe palpébral Réflexe normal Nerfs crâniens V et VII intègres, Réponse à la menace Absente ou diminuée Lésion du nerf facial, Réponse à la menace Absente ou diminuée Réflexe palpébral, Tête Evaluation de la sensibilité de la face, Vérification intégrité globe oculaire Tests Réponse à la menace