WARNING:
JavaScript is turned OFF. None of the links on this concept map will
work until it is reactivated.
If you need help turning JavaScript On, click here.
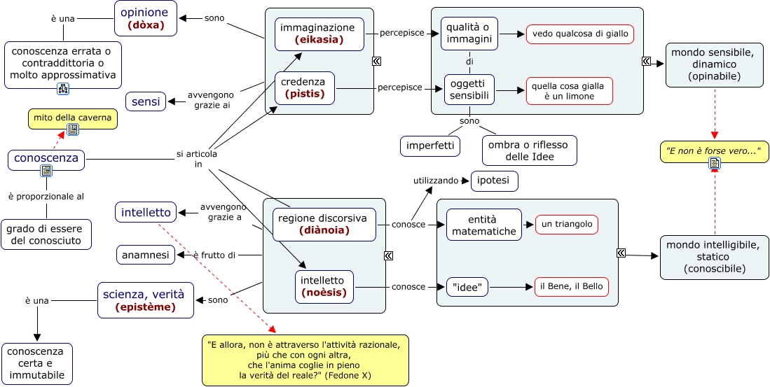
Questa Cmap, creata con IHMC CmapTools, contiene informazioni relative a: 08e Platone - Conoscenza, intelletto "E allora, non è attraverso l'attività razionale, più che con ogni altra, che l'anima coglie in pieno la verità del reale?" (Fedone X), conoscenza si articola in regione discorsiva (diànoia), conoscenza mito della caverna, conoscenza si articola in immaginazione (eikasìa), regione discorsiva (diànoia) conosce entità matematiche, oggetti sensibili sono ombra o riflesso delle Idee, conoscenza si articola in credenza (pìstis), ???? sono scienza, verità (epistème), oggetti sensibili quella cosa gialla è un limone, ???? è frutto di anamnesi, scienza, verità (epistème) è una conoscenza certa e immutabile, ???? avvengono grazie a intelletto, intelletto (noèsis) conosce "idee", mondo intelligibile, statico (conoscibile) "E non è forse vero...", "idee" il Bene, il Bello, mondo sensibile, dinamico (opinabile) "E non è forse vero...", immaginazione (eikasìa) percepisce qualità o immagini, credenza (pìstis) percepisce oggetti sensibili, conoscenza è proporzionale al grado di essere del conosciuto, qualità o immagini vedo qualcosa di giallo