WARNING:
JavaScript is turned OFF. None of the links on this concept map will
work until it is reactivated.
If you need help turning JavaScript On, click here.
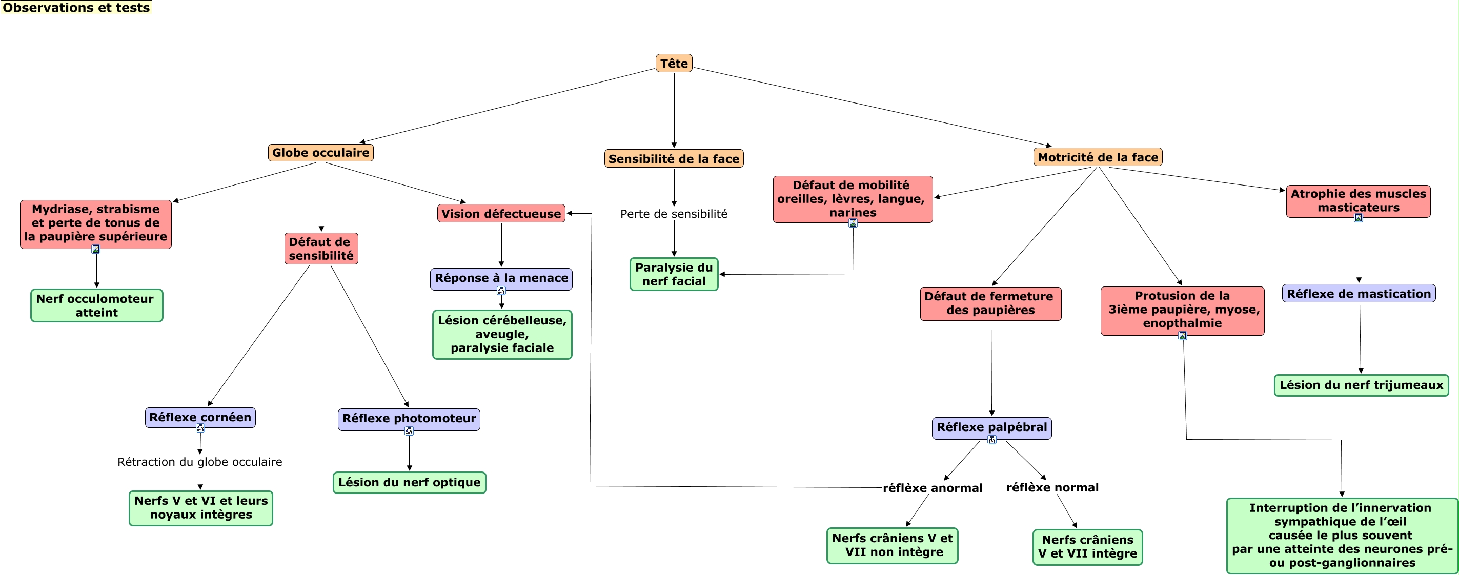
Cette carte de concepts créée avec IHMC CmapTools traite de: Tête, Défaut de fermeture des paupières Réflexe palpébral, Tête Sensibilité de la face, Mydriase, strabisme et perte de tonus de la paupière supérieure Nerf occulomoteur atteint, Globe occulaire Vision défectueuse, Réflexe photomoteur Lésion du nerf optique, Globe occulaire Mydriase, strabisme et perte de tonus de la paupière supérieure, Sensibilité de la face Perte de sensibilité Paralysie du nerf facial, Tête Motricité de la face, Défaut de sensibilité Réflexe cornéen, Réflexe de mastication Lésion du nerf trijumeaux, Motricité de la face Atrophie des muscles masticateurs, Motricité de la face Défaut de mobilité oreilles, lèvres, langue, narines, Réflexe palpébral réflèxe anormal Nerfs crâniens V et VII non intègre, Réflexe palpébral réflèxe anormal Vision défectueuse, Réponse à la menace Lésion cérébelleuse, aveugle, paralysie faciale, Réflexe cornéen Rétraction du globe occulaire Nerfs V et VI et leurs noyaux intègres, Atrophie des muscles masticateurs Réflexe de mastication, Défaut de sensibilité Réflexe photomoteur, Globe occulaire Défaut de sensibilité, Réflexe palpébral réflèxe normal Nerfs crâniens V et VII intègre