WARNING:
JavaScript is turned OFF. None of the links on this concept map will
work until it is reactivated.
If you need help turning JavaScript On, click here.
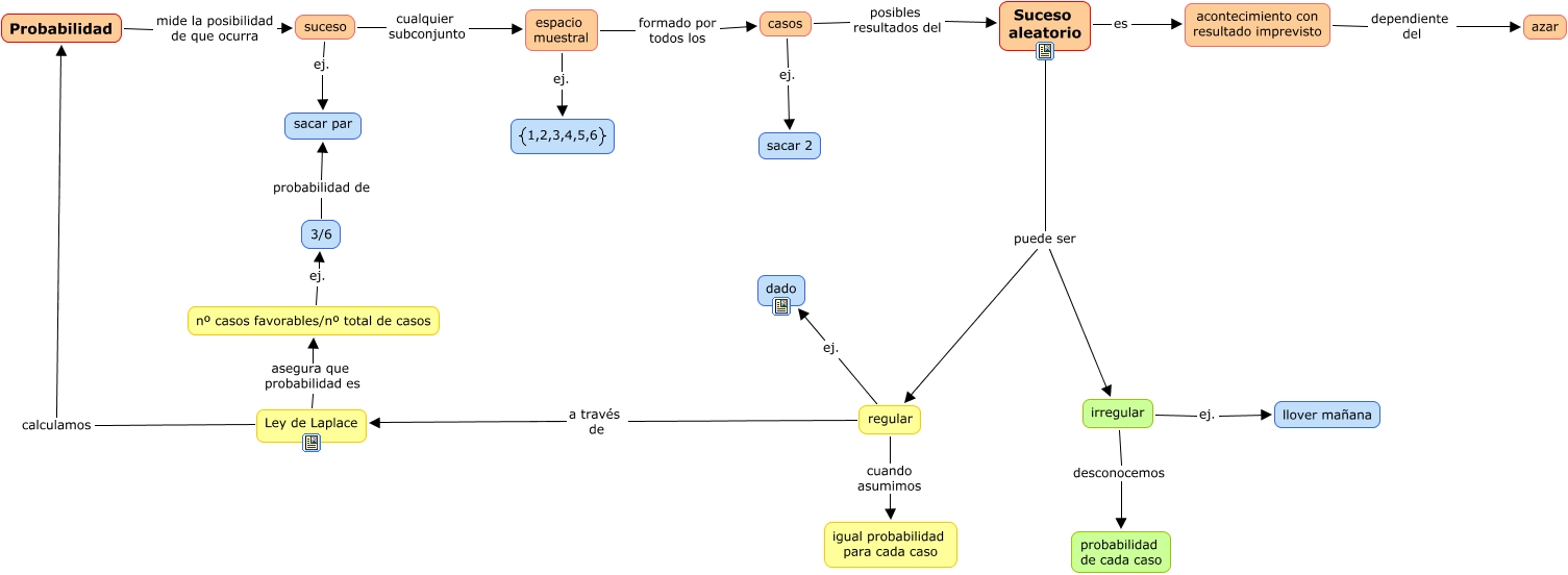
Este Cmap, tiene información relacionada con: Azar y probabilidad, Suceso aleatorio puede ser irregular, Suceso aleatorio puede ser regular, espacio muestral ej. <math xmlns="http://www.w3.org/1998/Math/MathML"> <mrow> <mfenced open="{" close="}"> <mtext> 1,2,3,4,5,6 </mtext> </mfenced> </mrow> </math>, regular ej. dado, irregular desconocemos probabilidad de cada caso, acontecimiento con resultado imprevisto dependiente del azar, suceso ej. sacar par, suceso cualquier subconjunto espacio muestral, casos ej. sacar 2, nº casos favorables/nº total de casos ej. 3/6, Suceso aleatorio es acontecimiento con resultado imprevisto, Ley de Laplace calculamos Probabilidad, espacio muestral formado por todos los casos, Ley de Laplace asegura que probabilidad es nº casos favorables/nº total de casos, regular a través de Ley de Laplace, Probabilidad mide la posibilidad de que ocurra suceso, 3/6 probabilidad de sacar par, casos posibles resultados del Suceso aleatorio, irregular ej. llover mañana, regular cuando asumimos igual probabilidad para cada caso