WARNING:
JavaScript is turned OFF. None of the links on this concept map will
work until it is reactivated.
If you need help turning JavaScript On, click here.
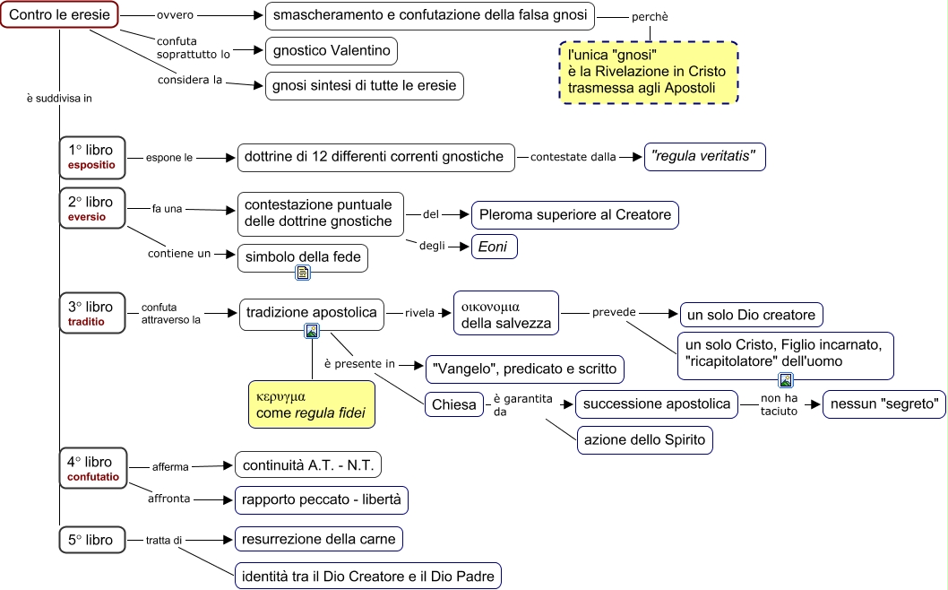
Questa Cmap, creata con IHMC CmapTools, contiene informazioni relative a: 39 Ireneo - Contro le eresie, 4° libro confutatio afferma continuità A.T. - N.T., tradizione apostolica è presente in Chiesa, 3° libro traditio confuta attraverso la tradizione apostolica, Chiesa è garantita da successione apostolica, Chiesa è garantita da azione dello Spirito, 1° libro espositio espone le dottrine di 12 differenti correnti gnostiche, Contro le eresie è suddivisa in 5° libro, Contro le eresie è suddivisa in 2° libro eversio, 4° libro confutatio affronta rapporto peccato - libertà, οικονομια della salvezza prevede un solo Dio creatore, οικονομια della salvezza prevede un solo Cristo, Figlio incarnato, "ricapitolatore" dell'uomo, smascheramento e confutazione della falsa gnosi perchè l'unica "gnosi" è la Rivelazione in Cristo trasmessa agli Apostoli, 2° libro eversio contiene un simbolo della fede, 5° libro tratta di identità tra il Dio Creatore e il Dio Padre, tradizione apostolica è presente in "Vangelo", predicato e scritto, Contro le eresie confuta soprattutto lo gnostico Valentino, Contro le eresie considera la gnosi sintesi di tutte le eresie, 5° libro tratta di resurrezione della carne, Contro le eresie è suddivisa in 4° libro confutatio, contestazione puntuale delle dottrine gnostiche degli Eoni